XtraTools — многофункциональная утилита для глубокой оптимизации и обслуживания операционной системы Windows, обеспечивающая стабильность, высокую производительность и безопасность. Программа объединяет в себе набор инструментов для очистки реестра, управления автозагрузкой, шифрования файлов и мониторинга системных ресурсов.
Что это за программа?
XtraTools представляет собой комплексное решение для пользователей, стремящихся поддерживать систему в идеальном состоянии без привлечения сторонних специалистов. Разработанная для широкого спектра задач, она охватывает ключевые аспекты обслуживания компьютера — от освобождения дискового пространства до настройки параметров безопасности. Инструментарий программы позволяет как новичкам, так и опытным пользователям эффективно управлять конфигурацией системы.
- XtraTools: Monitor отслеживает загрузку процессора и использование оперативной памяти, а также контролирует изменения в реестре и системных папках, предупреждая о потенциальных угрозах.
- XtraTools: Xtra Start обеспечивает быстрый запуск процессов очистки, включая сканирование реестра, файлов и временных директорий для устранения накопленного мусора.
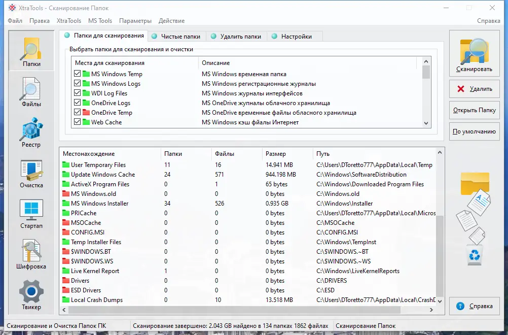
- XtraTools: Scan Folders автоматически проверяет системные и пользовательские временные папки, удаляя устаревшие файлы, которые замедляют работу диска и влияют на отзывчивость системы.
- XtraTools: Scan Files анализирует жесткий диск на наличие мертвых ссылок, дубликатов и артефактов, оставленных после удалённых программ, освобождая пространство и улучшая доступ к данным.
- XtraTools: Scan Registry проводит детальную диагностику реестра, устраняя неверные записи, остатки удалённого ПО и повреждённые ключи, что положительно сказывается на скорости загрузки и общей стабильности.
Каждый компонент XtraTools разработан с учётом производительности и безопасности, что делает утилиту подходящим выбором даже для требовательных пользователей.
Работа с XtraTools
Интерфейс программы интуитивно понятен и не требует специальных знаний для начала использования. После запуска пользователь получает доступ к основным модулям через централизованное меню, где каждый инструмент сопровождается кратким описанием функций. Для настройки языка необходимо перейти в раздел Options, выбрать подпункт Language и указать предпочитаемый вариант интерфейса. Все изменения вступают в силу сразу после подтверждения, без необходимости перезапуска приложения. Процесс сканирования и очистки проходит в несколько этапов: выбор целевых компонентов, запуск анализа, просмотр найденных элементов и применение изменений. Особое внимание уделено безопасности — перед критическими операциями система предлагает создать точку восстановления. Портативная версия от FC Portables позволяет запускать XtraTools с USB-накопителя без установки, что удобно для диагностики и обслуживания нескольких компьютеров. Программа работает стабильно на всех актуальных версиях Windows, включая 32- и 64-битные редакции. Благодаря оптимизированному коду, она не нагружает систему и может использоваться в фоновом режиме.
Сильные и слабые стороны
Одним из главных преимуществ XtraTools является её универсальность — она объединяет множество функций, которые обычно требуют установки нескольких отдельных утилит. При этом программа остаётся лёгкой и не замедляет работу системы. Поддержка портативного режима и наличие русского интерфейса делают её доступной для широкого круга пользователей. Однако, несмотря на широкий функционал, интерфейс может показаться перегруженным новичкам, особенно при первом запуске. Также отсутствует автоматическое расписание для регулярных задач в базовой конфигурации, что требует ручной инициализации процессов. Тем не менее, даже в текущем виде XtraTools демонстрирует высокий уровень эффективности и надёжности.
Достоинства:
- Комплексный подход к оптимизации системы, включающий очистку, шифрование и мониторинг.
- Наличие портативной версии, не требующей установки и сохраняющей настройки на внешнем носителе.
- Поддержка шифрования файлов с использованием ключевых слов или произвольных файлов в качестве паролей, что повышает уровень безопасности.
Недостатки:
- Отсутствие встроенного планировщика для автоматических задач без дополнительной настройки.
Скачать XtraTools
Программа доступна в бесплатной версии с полным функционалом, подходящим для домашнего и профессионального использования. Версия помечена как professional, что указывает на её соответствие требованиям к надёжности и функциональности. Также отмечается наличие pro-уровня возможностей, включая расширенные параметры настройки и более глубокий анализ системы. Утилита совместима с современными версиями Windows и поддерживает русский язык по умолчанию. Пользователи могут запустить XtraTools сразу после загрузки, особенно если выбирают портативный вариант, не оставляющий следов в системе.
| Автор: | FC Portables |
| Стоимость: | Бесплатно |
| Локализация: | Русский |
| Операционная система: | Windows 7, 8.1, 10, 11 x86-x64 (32/64 Bit) |



![Пользовательсткй интерфейс XtraTools Professional 23.10.1 Portable by FC Portables [Multi Ru]](https://free-soft.site/wp-content/uploads/polzovatelstky-interfeys-xtratools-professional-23.10.1-portable-by-fc-portables-multi_ru.webp)
![Программный интерфейс XtraTools Professional 23.10.1 Portable by FC Portables [Multi Ru]](https://free-soft.site/wp-content/uploads/programmnyy-interfeys-xtratools-professional-23.10.1-portable-by-fc-portables-multi_ru.webp)

![Установка XtraTools Professional 23.10.1 Portable by FC Portables [Multi Ru]](https://free-soft.site/wp-content/uploads/ustanovka-xtratools-professional-23.10.1-portable-by-fc-portables-multi_ru.webp)