Total Uninstall — это мощный инструмент для полного и безопасного удаления программ с компьютера. Утилита анализирует изменения в системе до и после установки приложений, обеспечивая точное удаление всех следов софта. Решение идеально подходит для пользователей, стремящихся поддерживать чистоту системы и избегать накопления мусора в реестре и на диске.
Описание Total Uninstall
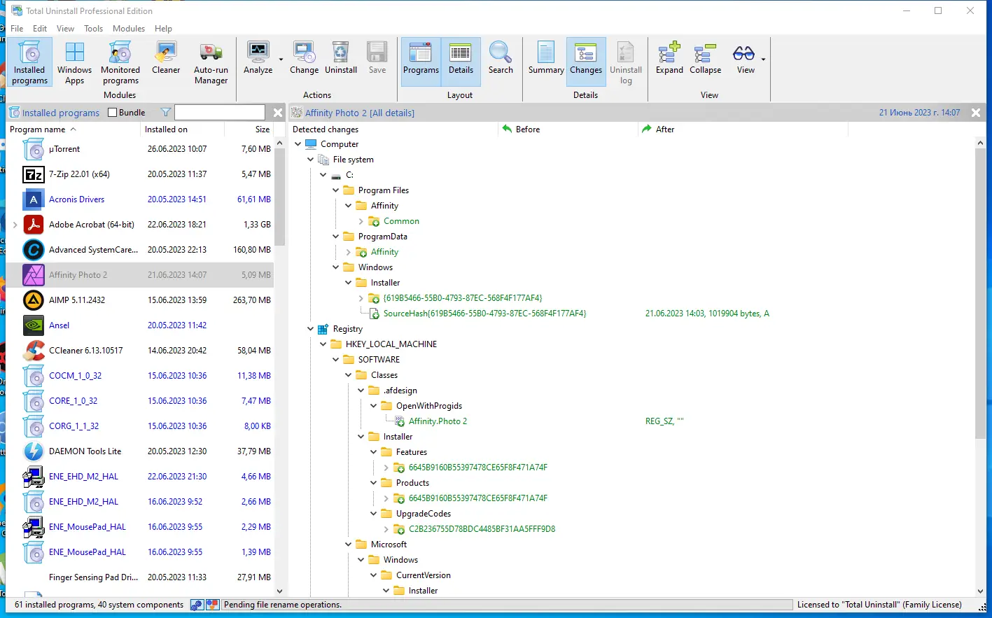
Программа предназначена для глубокой деинсталляции программного обеспечения, оставляющего после себя множество элементов в реестре и файловой системе. Total Uninstall работает по методу сравнения снимков системы, сделанных до и после установки приложения. Это позволяет выявить все внесённые изменения и гарантированно удалить их без риска повредить работоспособность операционной системы.
- Осуществляет мониторинг установочных процессов в реальном времени, фиксируя каждое изменение в реестре и каталогах.
- Позволяет проводить анализ уже установленных программ, выявляя их следы в системе без необходимости переустановки.
- Обеспечивает детализированный просмотр изменений с возможностью фильтрации и поиска по ключевым словам.
- Поддерживает экспорт данных об изменениях в файлы для архивирования или анализа на других устройствах.
- Работает с минимальным потреблением ресурсов, не замедляя работу основных приложений.
Утилита предлагает профессиональный подход к управлению установленными программами, сочетая простоту интерфейса с глубокой функциональностью.
Как пользоваться Total Uninstall
Для отслеживания новых установок необходимо добавить программу в режим мониторинга до её инсталляции. После этого запускается установочный файл, а Total Uninstall автоматически сравнивает состояние системы до и после. При удалении приложения утилита использует собранный лог, чтобы удалить все связанные файлы, записи реестра, папки и ярлыки. Для уже установленных программ используется режим анализа, который сканирует систему и строит полную картину активности приложения.
Достоинства и недостатки
Инструмент демонстрирует высокую эффективность при работе с программами, оставляющими после себя значительный след в системе. Интерфейс построен по принципу пошаговых действий, что упрощает взаимодействие даже для новичков. Поддержка тёмной темы и настраиваемых цветов в версии 7.4.0 улучшает восприятие при длительной работе.
Плюсы:
- Позволяет полностью удалить программы, включая скрытые записи и временные файлы.
- Работает как в режиме мониторинга, так и в режиме анализа уже установленного ПО, что расширяет сценарии использования.
- Имеет встроенный мощный инструмент поиска и фильтрации, ускоряющий навигацию по большим объёмам данных.
Минусы:
- При установке может предлагаться дополнительное рекламное ПО, требующее внимательного чтения параметров инсталляции.
Скачать
Программа доступна в различных редакциях, включая professional edition, которая предлагает расширенные функции для системных администраторов. Пользователи могут скачать Total Uninstall на русском языке, воспользовавшись проверенными зеркалами. Это надёжный tool для тех, кто ценит стабильность и чистоту системы. Также доступна возможность скачать бесплатно версию с ограниченным функционалом для ознакомления. Утилита интегрируется в контекстное меню и совместима с 360 системными окружениями, включая 32- и 64-битные сборки Windows. Поддержка portable-версии позволяет запускать программы без установки, что удобно при работе с внешних носителей. Профессиональное решение подходит как для домашнего, так и для корпоративного использования, обеспечивая контроль над всеми установленными программами.
| Разработчик: | Martau Software |
| Лицензия: | Платная (есть trial-версия) |
| Язык: | Русский |
| Платформа: | Windows 7, 8.1, 10, 11 x86-x64 (32/64 Bit) |


![Программный интерфейс Total Uninstall 7.4.0 Professional RePack (& Portable) by KpoJIuK [Multi]](https://free-soft.site/wp-content/uploads/programmnyy-interfeys-total-uninstall-7.4.0-professional-repack-portable-by-kpojiuk-multi.webp)

![Установка Total Uninstall 7.4.0 Professional RePack (& Portable) by KpoJIuK [Multi]](https://free-soft.site/wp-content/uploads/ustanovka-total-uninstall-7.4.0-professional-repack-portable-by-kpojiuk-multi.webp)