Process Lasso — системная утилита, предназначенная для оптимизации производительности операционной системы за счёт управления приоритетами запущенных процессов. Программа автоматически регулирует нагрузку на центральный процессор, предотвращая зависания и торможение системы. Благодаря технологии ProBalance, она обеспечивает стабильную работу даже при высокой загрузке ресурсов.
Описание Process Lasso
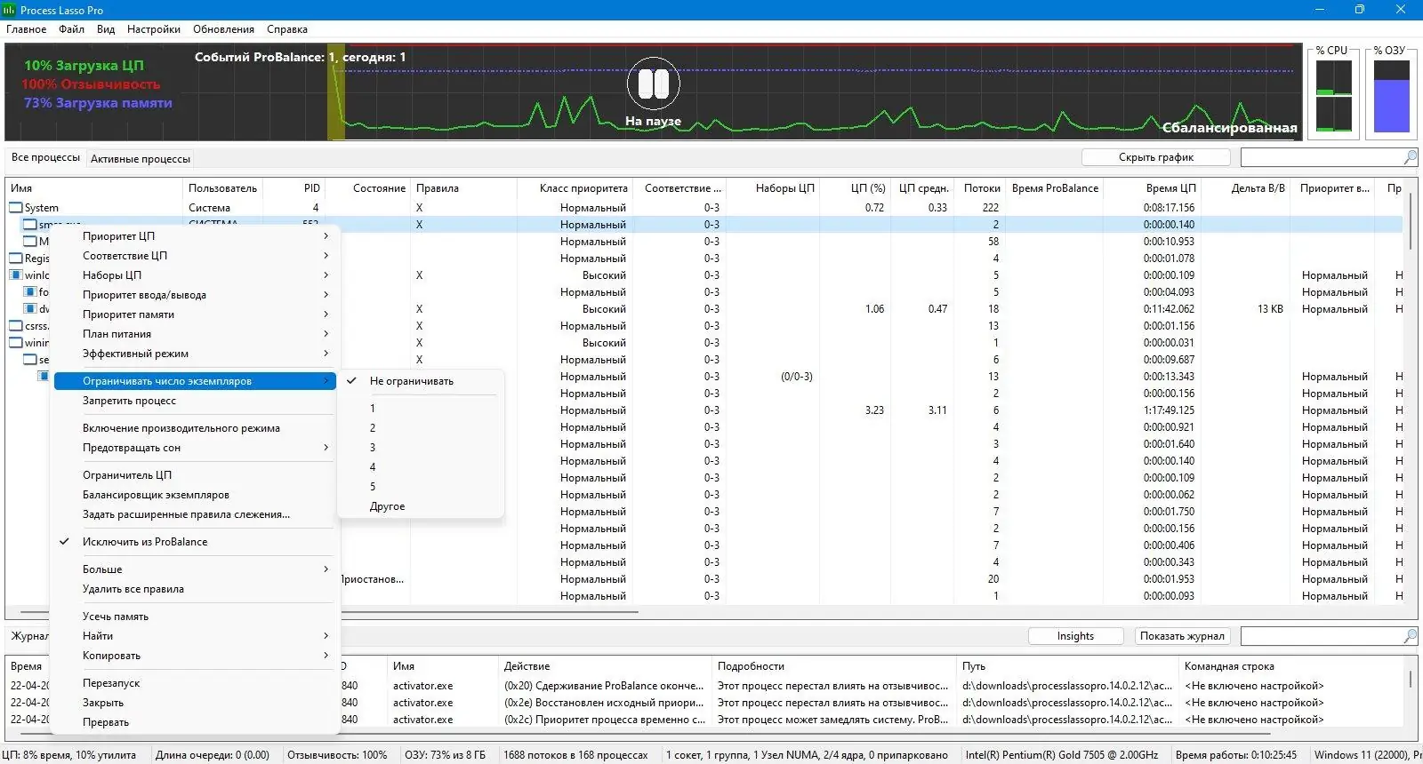
Process Lasso эффективно справляется с задачей поддержания отзывчивости системы в условиях интенсивной нагрузки. Утилита отслеживает поведение процессов, которые начинают чрезмерно потреблять ресурсы ЦП, и корректирует их приоритеты без вмешательства пользователя. Это особенно полезно при одновременном запуске нескольких приложений, когда одна из программ может случайно заблокировать доступ к вычислительным ресурсам.
- Программа использует технологию ProBalance, которая динамически балансирует приоритеты процессов в реальном времени.
- Поддерживается возможность ограничения количества копий одной и той же программы, что предотвращает несанкционированное размножение процессов.
- Доступна функция автоматического понижения приоритета для приложений, активно нагружающих процессор.
- Реализована система статистики, позволяющая анализировать поведение процессов за определённый период времени.
- Интерфейс включает динамический график загрузки системы, что упрощает визуальный контроль за производительностью.
Process Lasso способна работать в фоновом режиме, не требуя постоянного открытия графического интерфейса, что делает её удобной для повседневного использования.
Как пользоваться Process Lasso
Использование программы не требует глубоких технических знаний, так как интерфейс интуитивно понятен. Через контекстное меню, вызываемое правым кликом, можно быстро изменить приоритет процесса или задать правила его поведения. Доступна настройка правил по умолчанию, включая привязку процессов к определённым ядрам процессора и ограничение их активности.
Достоинства и недостатки
Программа демонстрирует высокую эффективность в повседневной эксплуатации, особенно на системах со средними или слабыми аппаратными характеристиками. Её алгоритмы позволяют поддерживать стабильную работу системы даже при запуске ресурсоёмких приложений. Однако, как и любое ПО, Process Lasso имеет свои особенности, которые стоит учитывать при использовании.
Плюсы:
- Автоматическое управление приоритетами процессов увеличивает отзывчивость системы.
- Поддержка 32-битных и 64-битных версий Windows обеспечивает совместимость с большинством конфигураций.
- Наличие подробной статистики и графиков загрузки ЦП упрощает диагностику проблем с производительностью.
Минус游戏副本:
- Продвинутые функции требуют времени на изучение и корректную настройка, особенно при создании пользовательских правил.
Скачать
Утилита доступна для установки на различных ресурсах, включая официальный сайт, где можно получить лицензионную версию с полной поддержкой разработчика. Процедура активация требует ввода ключа или использования специального кода, в зависимости от выбранной версии. Существуют как бесплатные, так и платные версии, например, Process Lasso Pro, отличающиеся расширенным функционалом. Несмотря на наличие неофициальных методов, рекомендуется скачать с официального сайта для обеспечения безопасности и стабильности. Также в сети можно найти crack-версии, но их использование сопряжено с рисками для системы.
| Разработчик: | Bitsum Technologies |
| Лицензия: | Условно-бесплатное ПО |
| Язык: | Русский |
| Платформ combustible: | Windows 7, 8.1, 10, 11 x86-x64 (32/64 Bit) |



![Пользовательсткй интерфейс Process Lasso Pro 14.0.2.12 [Multi Ru]](https://free-soft.site/wp-content/uploads/polzovatelstky-interfeys-process-lasso-pro-14.0.2.12-multi_ru.webp)
![Программный интерфейс Process Lasso Pro 14.0.2.12 [Multi Ru]](https://free-soft.site/wp-content/uploads/programmnyy-interfeys-process-lasso-pro-14.0.2.12-multi_ru.webp)

![Установка Process Lasso Pro 14.0.2.12 [Multi Ru]](https://free-soft.site/wp-content/uploads/ustanovka-process-lasso-pro-14.0.2.12-multi_ru.webp)