Process Explorer — это мощная утилита для мониторинга и управления процессами в операционной системе, превосходящая стандартный диспетчер задач. Программа предоставляет детальную информацию о каждом запущенном процессе, включая использование ресурсов, загруженные модули, дескрипторы и связи с другими компонентами системы. Она особенно полезна для диагностики проблем с производительностью, анализа подозрительной активности и поиска скрытых программ. Утилита отображает иерархию процессов, позволяет быстро определить, какой процесс использует файл или папку, и предлагает расширенные возможности визуализации нагрузки на центральный процессор и память. Поддержка интеграции с VirusTotal помогает быстро оценить безопасность исполняемых файлов. Программу можно скачать с официальных источников, где она распространяется как часть набора инструментов от Microsoft.
Что это за программа?
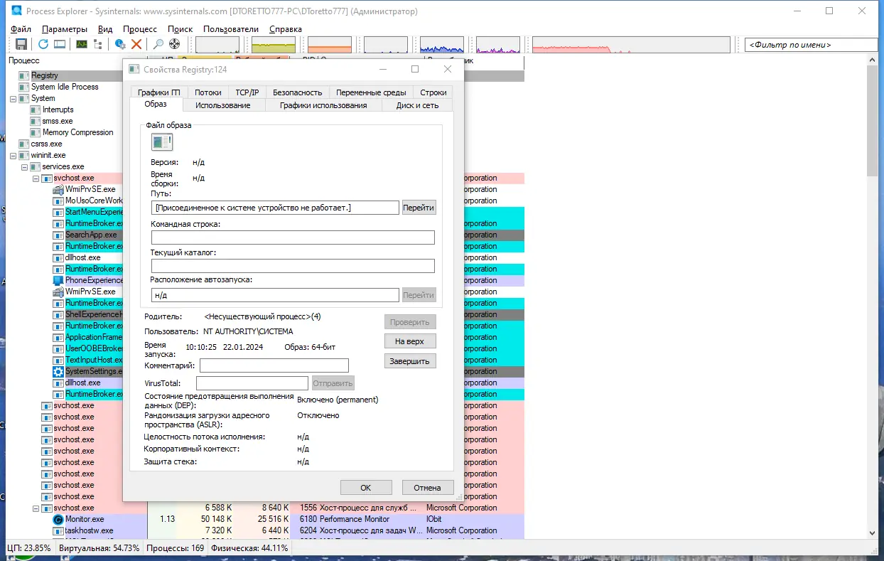
Process Explorer разработана как продвинутый инструмент для анализа активности системы, позволяя глубже заглянуть в работу операционной среды, чем это делает встроенный диспетчер задач. Утилита отображает не только список запущенных приложений, но и служб, драйверов, фоновых процессов, а также их взаимосвязи. Каждый элемент в дереве процессов можно детально изучить, получив информацию о потреблении памяти, загрузке процессора, сетевой активности и дисковых операциях. Особое внимание уделено безопасности: отображается учётная запись, от имени которой запущен процесс, его целостность и уровень привилегий. Программа также показывает, какие именно DLL и файлы используются процессом, что помогает выявлять потенциальные угрозы.
- Отображение полной иерархии родительских и дочерних процессов в виде дерева
- Цветовая индикация для служб, .NET-процессов и упакованных исполняемых файлов
- Точное измерение загрузки процессора с учётом долей менее одного процента
- Поддержка анализа дескрипторов и DLL, загруженных каждым процессом
- Возможность поиска процесса, блокирующего конкретный файл или папку
Утилита позволяет мгновенно определить, какой процесс использует тот или иной системный ресурс, что особенно полезно при устранении ошибок доступа к файлам.
Работа с Process Explorer
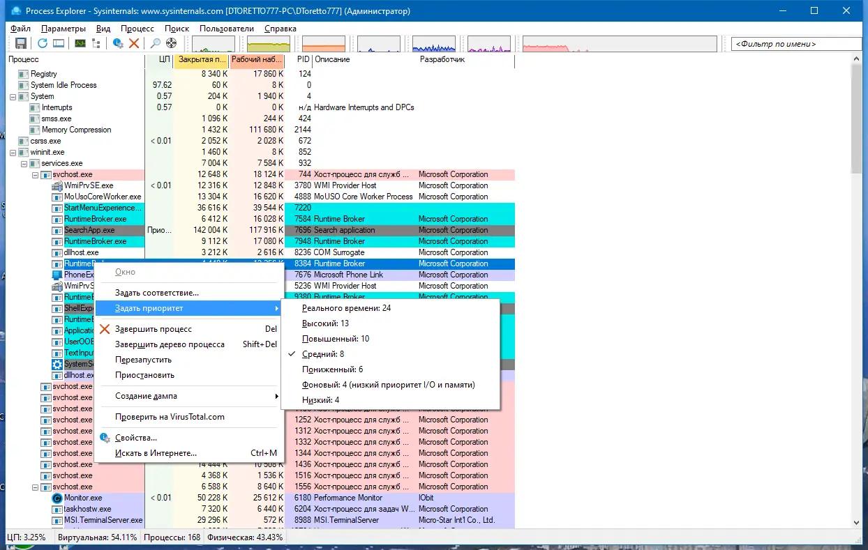
Использование Process Explorer интуитивно понятно благодаря продуманному интерфейсу и гибким настройкам отображения данных. Основное окно разделено на две панели: верхняя показывает список процессов, а нижняя — детали выбранного процесса, например, открытые дескрипторы или загруженные библиотеки. Чтобы найти процесс, которому принадлежит окно, достаточно перетащить значок «найти цель» на нужное окно. Для анализа активности процессора и памяти доступны графики в реальном времени. Через контекстное меню можно завершить процесс, выгрузить DLL, открыть расположение файла или проверить его на VirusTotal. Настройка отображаемых столбцов позволяет адаптировать интерфейс под конкретные задачи, включая отображение данных о сетевой активности и TCP-соединениях. Чтобы как найти майнер или другую скрытую нагрузку, достаточно отсортировать процессы по загрузке CPU и проверить подозрительные записи.
Сильные и слабые стороны
Process Explorer предлагает широкий функционал, который делает её незаменимым инструментом для системных администраторов и продвинутых пользователей. Программа обеспечивает прозрачность работы системы, позволяя быстро диагностировать сбои и выявлять нежелательную активность. При этом она остаётся компактной и не требует установки, что удобно для использования с флеш-накопителей. Несмотря на богатые возможности, интерфейс остаётся понятным, а контекстные подсказки помогают разобраться в деталях. Однако из-за высокой детализации новичкам может потребоваться время для освоения всех функций.
Достоинства:
- Высокая точность измерения использования ресурсов, включая процессы с минимальной нагрузкой на CPU
- Глубокая интеграция с системой, позволяющая анализировать дескрипторы, DLL и сетевые подключения
- Поддержка windows 10 и windows 11, включая 64-битные версии и современные архитектуры
Недостатки:
- Отсутствие встроенной фильтрации по типу активности, что усложняет поиск определённых процессов в больших системах
Скачать Process Explorer
Утилита доступна для бесплатного скачивания и входит в состав набора системных инструментов от sysinternals, разработанных компанией microsoft. Версия 17.05 включает полный русский перевод от KLASS (Ru-Board), в котором все названия столбцов и опций переведены с сохранением оригинальной структуры. В локализации использован символ дельта для обозначения изменений, что упрощает сопоставление с английской версией. Программа совместима с windows 7, 8.1, 10 и 11, поддерживает 32- и 64-битные системы. Перед использованием рекомендуется проверить цифровую подпись, чтобы убедиться в подлинности файла. Распространение осуществляется без установщика — достаточно запустить исполняемый файл. Процесс скачивания прост и не требует регистрации.
| Автор: | Sysinternals / Microsoft |
| Стоимость: | Бесплатно |
| Локализация: | Русский |
| Операционная система: | Windows 7, 8.1, 10, 11 x86-x64 (32/64 Bit) |



![Программный интерфейс Process Explorer 17.05 RePack by KLASS [Ru]](https://free-soft.site/wp-content/uploads/programmnyy-interfeys-process-explorer-17.05-repack-by-klass-ru.webp)

![Установка Process Explorer 17.05 RePack by KLASS [Ru]](https://free-soft.site/wp-content/uploads/ustanovka-process-explorer-17.05-repack-by-klass-ru.webp)