FileMenu Tools — это инструмент для глубокой настройки контекстного меню в проводнике Windows, позволяющий добавлять, удалять и изменять пункты меню по своему усмотрению. Программа расширяет стандартный функционал операционной системы, делая работу с файлами и папками более быстрой и удобной благодаря интеграции часто используемых команд.
Что это за программа?
FileMenu Tools представляет собой утилиту, предназначенную для персонализации контекстного меню, вызываемого правой кнопкой мыши в проводнике Windows. Она даёт пользователю полный контроль над содержимым меню, позволяя исключать ненужные элементы и включать полезные функции, которые изначально в системе отсутствуют. Благодаря интуитивному интерфейсу и широкому набору встроенных инструментов, программа подходит как для обычных пользователей, так и для системных администраторов.
- Добавление пользовательских команд и скриптов в контекстное меню
- Управление пунктами, добавленными сторонними приложениями
- Настройка меню «Отправить» для быстрого доступа к часто используемым папкам
- Группировка и сортировка пунктов меню по категориям
- Поддержка создания подменю с произвольной структурой
Программа позволяет значительно ускорить выполнение повседневных задач, минуя необходимость открывать дополнительные окна или запускать утилиты отдельно.
Работа с FileMenu Tools
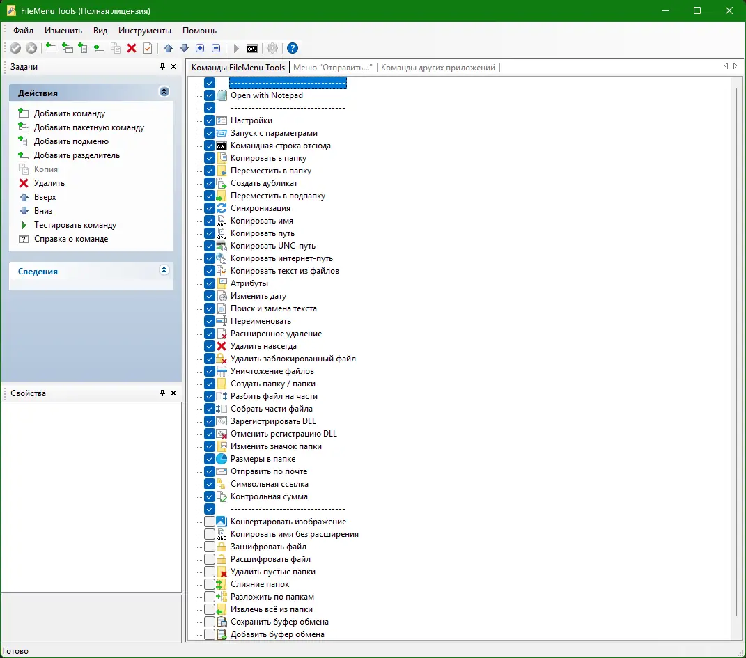
После установки FileMenu Tools интегрируется в систему и становится доступной через ярлык в меню «Пуск» или напрямую через контекстное меню. Основное окно программы разделено на несколько вкладок: здесь можно добавлять новые пункты, редактировать существующие, управлять группами и настраивать внешний вид меню. Пользователь может выбирать из предустановленного набора команд, таких как копирование пути, регистрация DLL-файлов, удаление без корзины, или создавать собственные команды с аргументами и горячими клавишами. Также доступна возможность редактирования иконок, изменения порядка элементов и отключения нежелательных пунктов, добавленных другими программами.
Сильные и слабые стороны
FileMenu Tools обладает рядом преимуществ, делающих её незаменимой для тех, кто стремится к максимальной эффективности при работе с файловой системой. Программа не требует постоянного запуска — она работает в фоновом режиме и активируется только при вызове контекстного меню. При этом она остаётся легковесной и не замедляет работу системы. Интеграция с проводником прозрачна, а изменения вступают в силу сразу после сохранения настроек.
Достоинства:
- Широкий набор встроенных утилит для работы с файлами и папками
- Полный контроль над контекстным меню и меню «Отправить»
- Поддержка пользовательских команд и скриптов с параметрами запуска
Недостатки:
- Отсутствие автоматического резервного копирования настроек при сбоях
Скачать FileMenu Tools
FileMenu Tools доступна для установки на различных версиях Windows, включая актуальные 10 и 11. Программа поддерживает русский язык интерфейса, что делает её удобной для пользователей из стран СНГ. Для получения всех функций необходимо скачать последнюю версию, в которой учтены последние обновления и исправления. Установка проходит быстро, а после первого запуска пользователь может сразу приступить к настройке контекстного меню под свои нужды. Чтобы начать использовать расширенные возможности проводника, достаточно скачать программу и следовать инструкциям установщика.
| Автор: | Lonely Cat Games |
| Стоимость: | Бесплатно |
| Локализация: | Русский |
| Операционная система: | Windows 7, 8.1, 10, 11 x86-x64 (32/64 Bit) |



![Программный интерфейс FileMenu Tools 8.5 + Portable [Multi Ru]](https://free-soft.site/wp-content/uploads/programmnyy-interfeys-filemenu-tools-8.5-portable-multi_ru.webp)

![Установка FileMenu Tools 8.5 + Portable [Multi Ru]](https://free-soft.site/wp-content/uploads/ustanovka-filemenu-tools-8.5-portable-multi_ru.webp)