NIUBI Partition Editor — это мощная утилита для управления разделами жёсткого диска, сочетающая высокую скорость работы, безопасность операций и удобный интерфейс. Программа поддерживает широкий спектр функций, включая изменение размеров томов без потери данных, копирование, форматирование и восстановление разделов. Благодаря технологии Roll-Back она обеспечивает надёжную защиту системы даже при сбоях питания или ошибках оборудования.
Что это за программа?
NIUBI Partition Editor предназначена для эффективного управления дисками и разделами в операционной системе Windows. Она позволяет выполнять сложные задачи по настройке жёстких дисков без необходимости перезагрузки или использования сторонних инструментов. Утилита поддерживает как физические, так и виртуальные носители, включая диски Hyper-V и VMware, а также аппаратные RAID-массивы. Это делает её универсальным решением для домашних пользователей и IT-специалистов.
- Программа предлагает уникальный алгоритм перемещения файлов, который ускоряет процесс изменения размера разделов до 300% по сравнению с аналогами.
- Технология Roll-Back автоматически откатывает все изменения, если во время выполнения операции возникает сбой.
- Поддерживается создание загрузочного USB-носителя или диска CD/DVD для управления разделами вне работающей системы.
- Доступна возможность конвертации между логическими и основными разделами, а также преобразование файловых систем NTFS в FAT32.
- Редактор работает с внутренними и внешними дисками, обеспечивая полный контроль над структурой хранения данных.
Безопасность и скорость — главные приоритеты NIUBI Partition Editor при работе с критически важными данными.
Работа с NIUBI Partition Editor
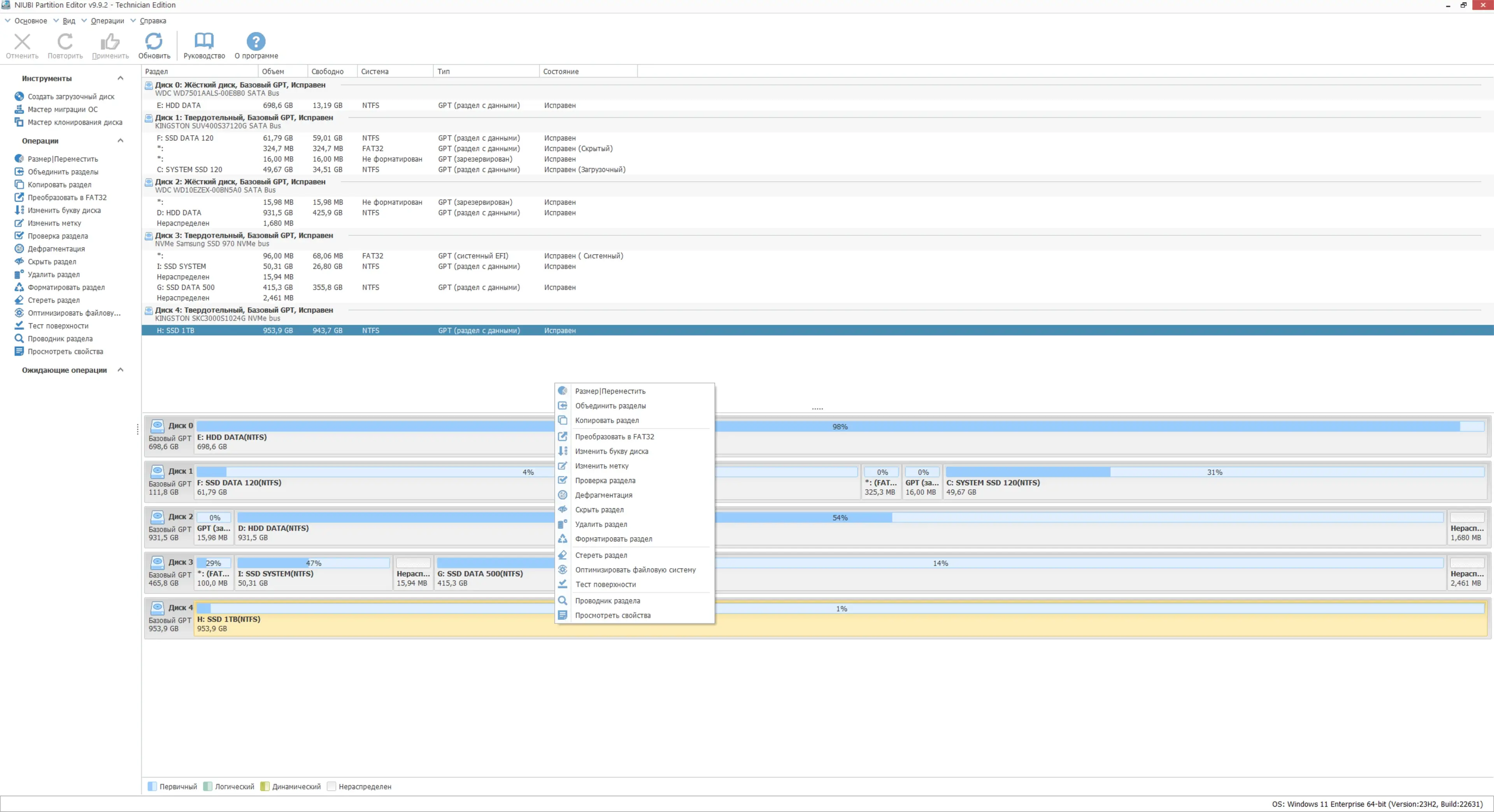
Интерфейс программы интуитивно понятен: все действия выполняются через графическое окно с визуальным отображением разделов. Пользователь может изменить размер тома, просто перетащив границу, или использовать контекстное меню для форматирования, скрытия или активации раздела. Перед применением любых изменений система показывает предварительный просмотр, что исключает случайные ошибки. Все операции можно добавлять в очередь и отменять до финального подтверждения.
Сильные и слабые стороны
Программа демонстрирует высокую стабильность и производительность даже при работе с большими объёмами данных. Её технология минимизации нагрузки на процессор позволяет выполнять операции без ощутимого влияния на общую работу системы. В то же время, несмотря на широкие возможности, интерфейс остаётся простым и доступным для новичков. Однако наличие рекламных предложений при установке требует внимательности при выборе параметров инсталляции.
Достоинства:
- Высокая скорость выполнения операций благодаря оптимизированному движку обработки данных.
- Надёжная защита информации с помощью технологии Roll-Back, предотвращающей потерю данных при сбоях.
- Поддержка мультиязычного интерфейса, включая русская версия, что упрощает использование для русскоязычных пользователей.
Недостатки:
- Во время установки может предлагаться переход на сторонний сайт, но его можно избежать, сняв соответствующую галочку.
Скачать NIUBI Partition Editor
Программу можно получить в бесплатной edition, которая предоставляет доступ ко всем основным функциям. Это отличная альтернатива платным решениям, особенно для тех, кто ищет free edition с полным функционалом. Пользователи могут скачать бесплатно русская версия программы через официальный источник или проверенные площадки. Независимо от способа получения, бесплатная версия не ограничивает ключевыми функциями. Те, кто предпочитает портативные приложения, могут скачать бесплатно portable-версию без установки. Возможность скачать бесплатно делает эту утилиту привлекательной для широкого круга пользователей.
| Автор: | NIUBI Technology Co., Ltd. |
| Стоимость: | бесплатно (free) |
| Локализация: | Русский |
| Операционная система: | Windows 7, 8.1, 10, 11 x86-x64 (32/64 Bit) |



![Программный интерфейс NIUBI Partition Editor 9.9.2 Technician Edition RePack (& Portable) by elchupacabra [Ru En]](https://free-soft.site/wp-content/uploads/programmnyy-interfeys-niubi-partition-editor-9.9.2-technician-edition-repack-portable-by-elchupacabra-ru_en.webp)

![Установка NIUBI Partition Editor 9.9.2 Technician Edition RePack (& Portable) by elchupacabra [Ru En]](https://free-soft.site/wp-content/uploads/ustanovka-niubi-partition-editor-9.9.2-technician-edition-repack-portable-by-elchupacabra-ru_en.webp)