Bulk Crap Uninstaller — это мощный инструмент для полного удаления программ с компьютера, способный очистить систему от остатков деинсталлированных приложений. Программа помогает избавиться от мусора в реестре, временных файлов и скрытых папок, которые остаются после стандартного удаления софта, тем самым освобождая место на диске и улучшая производительность системы.
Что это за программа?
Bulk Crap Uninstaller (BCUninstaller) — это бесплатная утилита, разработанная для эффективной и безопасной деинсталляции программного обеспечения в операционной системе Windows. В отличие от встроенного деинсталлятора, эта программа проводит глубокую очистку, удаляя не только основные компоненты приложений, но и все сопутствующие файлы, записи в реестре, а также данные в папках пользователя. Она особенно полезна при подготовке системы к чистой переустановке или при оптимизации работы ПК.
- Программа автоматически сканирует систему и формирует полный список установленного ПО, включая компоненты, библиотеки и скрытые записи.
- Поддерживается работа с приложениями, имеющими повреждённые или отсутствующие деинсталляторы, что делает её незаменимой при очистке застрявших программ.
- BCUninstaller позволяет проводить пакетное удаление, экономя время при массовой деинсталляции ненужных программ.
- Интегрирована функция поиска остатков уже удалённых приложений, что помогает ликвидировать скрытый мусор, оставленный другими деинсталляторами.
- Наличие встроенного менеджера автозапуска даёт возможность контролировать программы, запускающиеся при старте системы.
Bulk Crap Uninstaller сочетает в себе простоту интерфейса и мощь профессионального инструмента, что делает её подходящей как для новичков, так и для опытных пользователей.
Работа с Bulk Crap Uninstaller
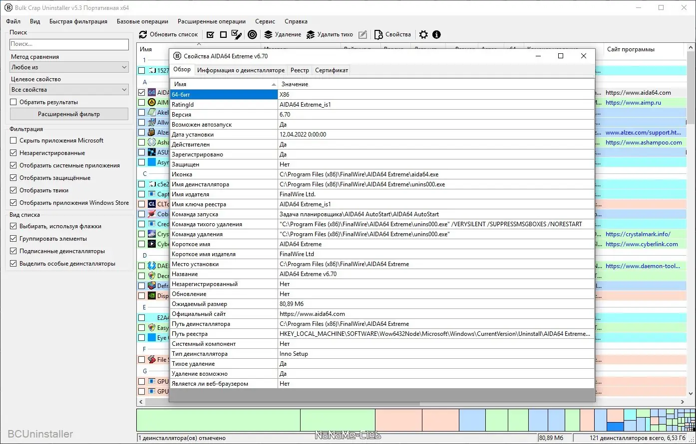
После запуска программы происходит автоматическое сканирование системы, и в течение нескольких секунд пользователю предоставляется полный список всех установленных приложений. Каждый элемент можно выделить, чтобы просмотреть детальную информацию: версию, дату установки, путь к файлам, производителя, сертификат подлинности и ключи реестра. Для удаления доступны два режима — обычный и тихий, последний исключает появление всплывающих окон и запросов, что удобно при работе с несколькими программами. Перед началом деинсталляции рекомендуется создать точку восстановления системы, функция которой встроена в интерфейс. Также можно использовать фильтры для скрытия системных компонентов или продуктов Microsoft, а приложения можно группировать по алфавиту, дате установки или другим критериям. Поиск по ключевым словам ускоряет навигацию в длинных списках, а возможность переставлять столбцы делает работу с данными более гибкой.
Сильные и слабые стороны
Bulk Crap Uninstaller демонстрирует высокую эффективность в очистке системы и предлагает широкий набор функций, при этом оставаясь приложением с минимальным потреблением ресурсов. Программа не требует установки, имеет портативную версию и легко интегрируется в повседневные задачи по обслуживанию компьютера. Её интерфейс интуитивно понятен, а наличие русского языка делает использование удобным для пользователей из стран СНГ. Однако, как и у любого софта, у неё есть небольшие ограничения.
Достоинства:
- Поддержка удаления заблокированных и «зависших» программ, что повышает стабильность системы после деинсталляции.
- Наличие portable-версии, позволяющей запускать утилиту с флешки без установки на компьютер.
- Глубокое сканирование на наличие остатков удалённых приложений, включая записи в реестре и скрытые папки.
Недостатки:
- Интерфейс, хотя и функциональный, может показаться немного устаревшим по сравнению с современными графическими решениями.
Скачать Bulk Crap Uninstaller
Программа доступна для бесплатного использования, включая возможность скачать бесплатно на русском языке. Версия 5.8 3 включает последние улучшения и исправления, а также поддержку актуальных систем. Пользователи могут ознакомиться с отзывами других пользователей, чтобы оценить эффективность утилиты в реальных условиях. Скачать bcuninstaller можно в обычной и portable-версии, что обеспечивает гибкость при использовании на разных устройствах. Русская локализация полностью интегрирована, что делает процесс настройки и работы максимально понятным.
| Автор: | Benjamin Leuenberger |
| Стоимость: | Бесплатно |
| Локализация: | Русский |
| Операционная система: | Windows 7, 8.1, 10, 11 x86-x64 (32/64 Bit) |



![Пользовательсткй интерфейс Bulk Crap Uninstaller 5.3 + Portable [Multi Ru]](https://free-soft.site/wp-content/uploads/polzovatelstky-interfeys-bulk-crap-uninstaller-5.3-portable-multi_ru.webp)
![Программный интерфейс Bulk Crap Uninstaller 5.3 + Portable [Multi Ru]](https://free-soft.site/wp-content/uploads/programmnyy-interfeys-bulk-crap-uninstaller-5.3-portable-multi_ru.webp)

![Установка Bulk Crap Uninstaller 5.3 + Portable [Multi Ru]](https://free-soft.site/wp-content/uploads/ustanovka-bulk-crap-uninstaller-5.3-portable-multi_ru.webp)