JetBrains IntelliJ IDEA Ultimate — это мощная интегрированная среда разработки, ориентированная на профессионалов, работающих с языком java и другими современными технологиями. Программа сочетает в себе продвинутые инструменты анализа кода, поддержку множества фреймворков и высокую производительность, обеспечивая комфортную разработку сложных проектов. Благодаря глубокой интеграции с системами контроля версий, базами данных и серверами приложений, она подходит как для индивидуальных разработчиков, так и для крупных команд. Расширенные возможности рефакторинга и умное автодополнение позволяют сократить время на написание кода и повысить его качество. Программу можно скачать на этой странице.
Что это за программа?
JetBrains IntelliJ IDEA представляет собой одну из самых востребованных сред разработки в мире программирования. Она разрабатывается компанией JetBrains и существует в двух основных версиях — community edition и ultimate. Первая является бесплатной и подходит для базовой разработки на java и других JVM-языках, в то время как вторая предлагает расширенный функционал, включая поддержку enterprise-фреймворков и инструментов для веб-разработки. В версии ultimate реализована полноценная поддержка Spring, Java EE, а также интеграция с популярными системами управления базами данных. Среда разработки активно используется в профессиональной среде благодаря своей стабильности, скорости и гибкости. Архитектура платформы позволяет легко расширять её функциональность с помощью плагинов.
- Поддержка множества языков программирования, включая java, Scala, Groovy, JavaScript и TypeScript.
- Интеграция с системами контроля версий, такими как Git, SVN, Mercurial, а также с коммерческими решениями вроде Team Foundation Server и Perforce.
- Расширенные инструменты для рефакторинга, анализа качества кода и его автоматического форматирования.
- Встроенные средства отладки, профилирования и запуска тестов с поддержкой JUnit, TestNG и других фреймворков.
- Гибкая настройка интерфейса и возможность синхронизации настроек между устройствами.
IntelliJ IDEA — это не просто редактор кода, а полноценная экосистема, ускоряющая каждый этап разработки
Работа с Jetbrains IntelliJ IDEA
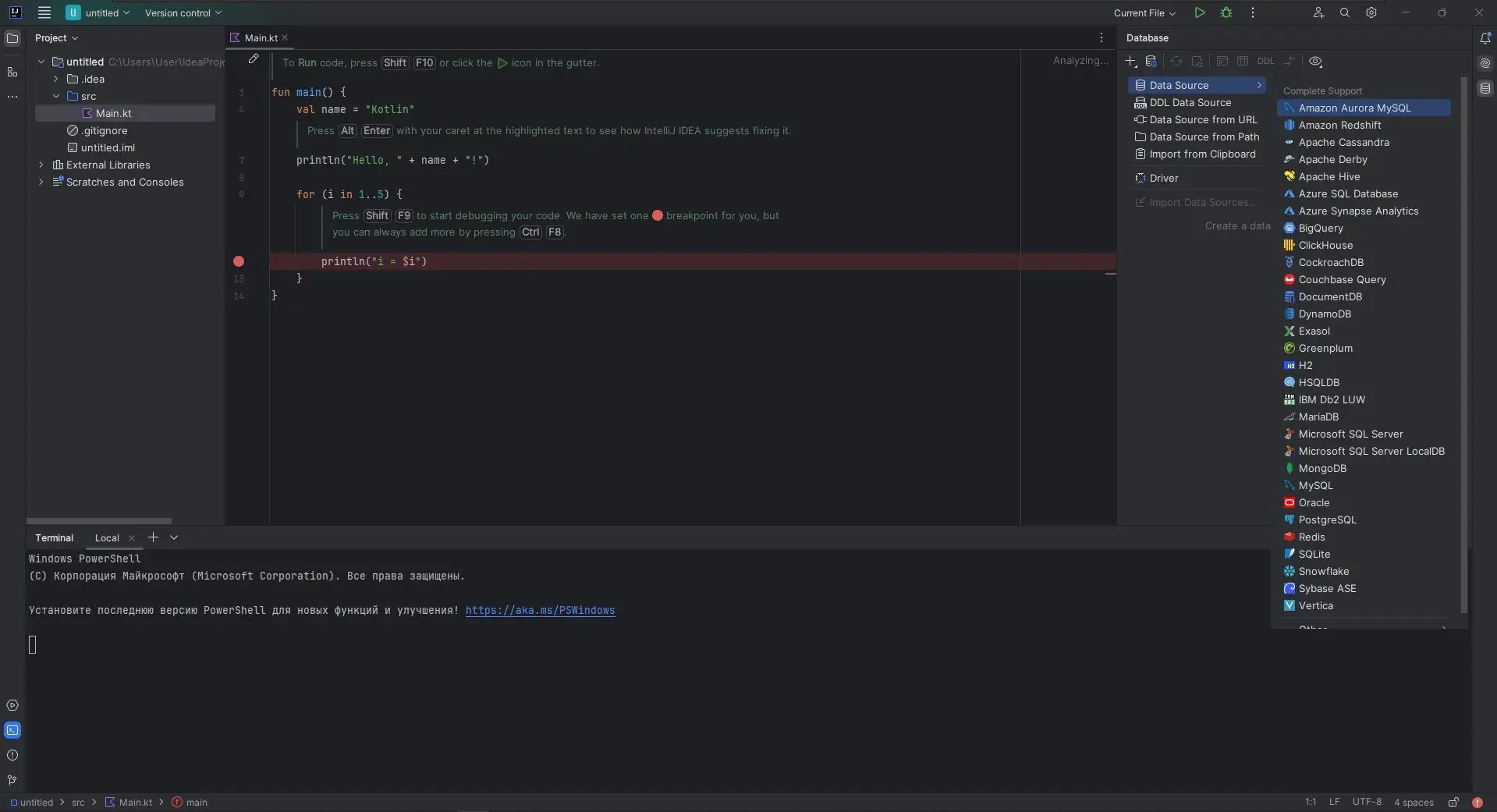
Использование среды начинается с настройки проекта, после чего разработчик получает доступ ко всем встроенным инструментам. Навигация по коду осуществляется быстро благодаря поддержке поиска по символам, классам и файлам. Умное автодополнение анализирует контекст и предлагает наиболее релевантные варианты, включая методы, переменные и даже шаблоны. Работа с базами данных реализована через встроенный клиент, позволяющий выполнять SQL-запросы, просматривать структуру и редактировать данные без необходимости запускать внешние приложения. Интеграция с серверами приложений позволяет разворачивать и тестировать приложения в реальном времени. Для командной разработки предусмотрены средства совместного редактирования, а также анализ совместимости с API и проверка на наличие уязвимостей.
Сильные и слабые стороны
JetBrains IntelliJ IDEA завоевала доверие миллионов разработчиков по всему миру благодаря своей надёжности и функциональности. Версия ultimate предоставляет доступ к инструментам, недоступным в community edition, таким как поддержка фреймворков для веб- и мобильной разработки. Программа оптимизирована под работу с большими проектами и эффективно справляется с высокой нагрузкой. Однако, как и любой мощный инструмент, она имеет свои ограничения. Высокие требования к ресурсам системы могут стать проблемой для пользователей с устаревшим оборудованием. Тем не менее, преимущества значительно перевешивают возможные недостатки, особенно при работе в профессиональной среде.
Достоинства:
- Высокая скорость работы и стабильность даже при загрузке крупных проектов.
- Глубокая интеграция с внешними сервисами и платформами, включая системы CI/CD.
- Поддержка широкого спектра технологий и возможность настройки под любую задачу.
Недостатки:
- Требует значительных системных ресурсов, особенно при одновременной работе с несколькими проектами.
Скачать Jetbrains IntelliJ IDEA
Для начала работы с IntelliJ IDEA можно выбрать между community edition и версией ultimate. Первая отлично подойдёт для обучения и небольших проектов, в то время как вторая необходима для профессиональной разработки. Процесс установки прост и не требует сложных настроек. Программа устанавливается через официальный инсталлятор, а активация происходит автоматически. Те, кто ищет способ получить доступ к платным функциям, могут воспользоваться проверенным repack’ом, в котором реализована авто активация без необходимости вводить activation code. Хотя распространяются версии и через каналы, например, ultimate torrent, рекомендуется использовать официальные источники. Для тех, кто предпочитает легальные пути, доступен download с сайта JetBrains. Также можно найти community edition скачать в открытых репозиториях. Программа готова к использованию сразу после установки.
| Автор: | JetBrains |
| Стоимость: | Платная (есть бесплатная community версия) |
| Локализация: | Русский |
| Операционная система: | Windows 7, 8.1, 10, 11 x86-x64 (32/64 Bit) |



![Программный интерфейс Jetbrains IntelliJ IDEA Ultimate 2024.1 Repack by Sitego [En]](https://free-soft.site/wp-content/uploads/programmnyy-interfeys-jetbrains-intellij-idea-ultimate-2024.1-repack-by-sitego-en.webp)

![Установка Jetbrains IntelliJ IDEA Ultimate 2024.1 Repack by Sitego [En]](https://free-soft.site/wp-content/uploads/ustanovka-jetbrains-intellij-idea-ultimate-2024.1-repack-by-sitego-en.webp)