Windows 11 Debloater — это компактная утилита для глубокой оптимизации операционной системы, позволяющая удалять встроенные приложения, отключать телеметрию и настраивать системные параметры. Программа работает на базе проверенных скриптов PowerShell и предлагает интуитивный интерфейс для управления компонентами Windows. С её помощью пользователь получает контроль над системой, улучшая производительность и конфиденциальность.
Описание Debloater
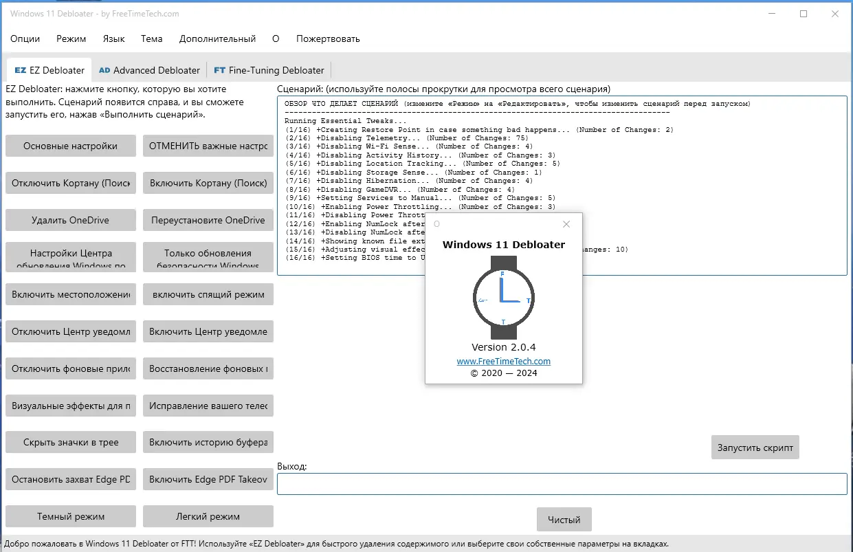
Программа представляет собой графическую оболочку для автоматизации задач настройки и очистки Windows 11. Она основана на открытых проектах, разработанных сообществом, и интегрирует функции, которые обычно требуют ручного ввода команд. Утилита поддерживает работу с различными категориями системных компонентов, включая приложения, службы и параметры приватности. Каждое действие сопровождается пояснением, что делает процесс безопасным и понятным даже для новичков.
- Удаление предустановленных приложений, таких как Microsoft News, Weather и OneDrive
- Отключение телеметрии и сбора данных в целях повышения конфиденциальности
- Настройка контекстного меню и скрытие ненужных элементов из интерфейса
- Работа с системными службами через запуск скриптов PowerShell
- Поддержка универсальных решений для разных версий windows
Инструмент сочетает в себе простоту интерфейса и мощь командной строки, обеспечивая баланс между доступностью и функциональностью.
Как пользоваться Debloater
После запуска приложения пользователь видит вкладки, каждая из которых отвечает за определённую группу функций. Например, в разделе Windows Apps можно выбрать приложения для удаления, нажав на соответствующую кнопку справки для просмотра скрипта. Перед выполнением изменений рекомендуется ознакомиться с содержимым сценария, чтобы понимать, какие системные компоненты будут затронуты. Запуск осуществляется через кнопку «Прочитать», после чего процесс проходит в автоматическом режиме.
Достоинства и недостатки
Debloater сочетает в себе гибкость, безопасность и простоту использования, что делает его полезным инструментом для настройки современных систем. Он особенно актуален для пользователей, стремящихся получить минимальную и быструю конфигурацию windows 11. При этом программа не вносит необратимых изменений без подтверждения, что снижает риски повреждения системы. Тем не менее, как и любой инструмент для модификации ОС, требует осознанного подхода.
Плюсы:
- Полный контроль над предустановленным программным обеспечением
- Возможность настройки параметров конфиденциальности и отключения универсальных служб
- Портативная версия доступна без установки, что удобно для использования с флешки
Минусы:
- Требует базовых знаний о структуре windows 10 и windows 11 для безопасного использования
Скачать
Программа распространяется бесплатно и доступна для загрузки на официальной странице проекта. Исходный код публикуется на github, что гарантирует прозрачность и безопасность инструмента. Поддержка universal android не предусмотрена, так как утилита ориентирована исключительно на платформу windows. Тем не менее, её можно использовать на любых совместимых системах, включая 32- и 64-битные версии. Чтобы android скачать подобные инструменты, требуются другие решения, специализирующиеся на мобильной платформе.
| Разработчик: | Chris Titus Tech, farag2 |
| Лицензия: | Бесплатная |
| Язык: | Русский |
| Платформа: | Windows 7, 8.1, 10, 11 x86-x64 (32/64 Bit) |



![Программный интерфейс Windows 11 Debloater 2.0.4 Portable [Multi Ru]](https://free-soft.site/wp-content/uploads/programmnyy-interfeys-windows-11-debloater-2.0.4-portable-multi_ru.webp)

![Установка Windows 11 Debloater 2.0.4 Portable [Multi Ru]](https://free-soft.site/wp-content/uploads/ustanovka-windows-11-debloater-2.0.4-portable-multi_ru.webp)