Q-Dir — это многофункциональный файловый менеджер с уникальным четырёхпанельным интерфейсом, обеспечивающий удобную навигацию по дискам, сетевым папкам и архивам. Программа поддерживает работу с ZIP-архивами, FTP-соединениями, сетевыми ресурсами и USB-накопителями, не требует установки и работает в портативном режиме. Благодаря гибкой настройке отображения, цветовой индикации типов файлов и функции быстрых ссылок, Q-Dir ускоряет доступ к нужным данным и повышает эффективность управления файлами.
Что это за программа?
Q-Dir представляет собой альтернативу стандартному проводнику Windows, ориентированную на пользователей, которым требуется одновременный доступ к нескольким каталогам. Интерфейс программы построен на принципе разделения окна на независимые панели, количество которых можно изменять — от одной до четырёх. Каждая панель может отображать разные диски, папки или типы содержимого, включая архивы и сетевые ресурсы. Это делает процесс копирования, сравнения и сортировки файлов максимально эффективным.
- Поддержка различных типов панелей, включая одинарные, двойные и четырёхпанельные режимы для гибкой настройки рабочего пространства.
- Функция быстрого доступа к часто используемым папкам через систему ссылок Quick-Link’s, что сокращает время навигации.
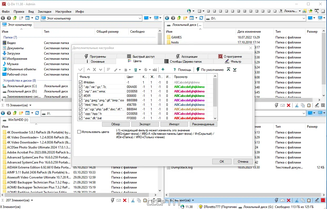
- Возможность визуального выделения файлов по расширению с помощью цветовой маркировки для удобной идентификации.
- Интеграция с буфером обмена, поддержка операций drag & drop и экспорт данных в форматы CSV, XLS, TXT и HTML.
- Наличие встроенного режима предварительного просмотра файлов и увеличительной лупы для анализа содержимого без открытия программ.
Q-Dir сочетает минимализм интерфейса с глубокой функциональностью, оставаясь при этом лёгкой и быстрой в работе.
Работа с Q-Dir
Пользование программой начинается с запуска, после чего пользователь видит раздельные панели, каждая из которых может быть настроена под определённую задачу. Например, на одной панели можно открыть папку с документами, на другой — архив, на третьей — сетевую директорию, а на четвёртой — USB-устройство. Перетаскивание файлов между панелями осуществляется с помощью drag & drop, а копирование и перемещение поддерживают стандартные сочетания клавиш. Быстрые ссылки позволяют сохранять путь к важным каталогам, а фильтры помогают скрывать ненужные типы файлов. Режим предварительного просмотра активируется нажатием клавиши пробела и позволяет просматривать текстовые файлы, изображения и документы без их открытия. Цветовая настройка расширений делается через параметры отображения, где каждому типу можно назначить свой цвет фона или шрифта.
Сильные и слабые стороны
Программа демонстрирует высокую производительность и стабильность при работе с большим количеством файлов и папок. Её архитектура позволяет быстро переключаться между различными типами источников, включая локальные, сетевые и сжатые данные. Интерфейс легко адаптируется под индивидуальные предпочтения, а поддержка портативного режима делает Q-Dir незаменимой на съёмных носителях. Однако, из-за нестандартного подхода к организации окон, новичкам может потребоваться время на освоение всех возможностей.
Достоинства:
- Высокая скорость доступа к файлам благодаря многопанельной структуре и поддержке быстрых ссылок.
- Гибкая система визуального оформления, включая цветовую индикацию расширений и настройку ассоциаций.
- Полная поддержка портативного использования без необходимости установки и изменения системных настроек.
Недостатки:
- Для пользователей, привыкших к классическому проводнику, интерфейс может показаться избыточным или сложным на начальном этапе.
Скачать Q-Dir
Программа доступна бесплатно и распространяется в виде установочной и портативной версии. Портативная сборка поставляется в архиве и может запускаться напрямую с флешки или другого устройства. Поддержка различных форматов экспорта позволяет использовать Q-Dir не только для управления файлами, но и для создания отчётов. Программа регулярно обновляется, сохраняя совместимость с современными версиями Windows.
| Автор: | Nexus |
| Стоимость: | Бесплатно |
| Локализация: | Русский |
| Операционная система: | Windows 7, 8.1, 10, 11 x86-x64 (32/64 Bit) |



![Пользовательсткй интерфейс Q-Dir 11.38 + Portable [Multi Ru]](https://free-soft.site/wp-content/uploads/polzovatelstky-interfeys-q-dir-11.38-portable-multi_ru.webp)
![Программный интерфейс Q-Dir 11.38 + Portable [Multi Ru]](https://free-soft.site/wp-content/uploads/programmnyy-interfeys-q-dir-11.38-portable-multi_ru.webp)

![Установка Q-Dir 11.38 + Portable [Multi Ru]](https://free-soft.site/wp-content/uploads/ustanovka-q-dir-11.38-portable-multi_ru.webp)