WinMerge — это бесплатный инструмент с открытым исходным кодом, предназначенный для сравнения и слияния файлов и папок в операционной системе Windows. Программа позволяет визуально выявлять различия между текстовыми документами, поддерживает различные форматы переноса строк и кодировки, включая Unicode. Она подходит для разработчиков, системных администраторов и всех, кто работает с версиями файлов и нуждается в точном контроле изменений.
Описание WinMerge
WinMerge — это надёжное приложение для детального анализа различий между файлами и каталогами, разработанное как инструмент с открытым исходным кодом. Программа поддерживает операционные системы Windows начиная с версии XP, обеспечивая совместимость с современными платформами, включая Windows 11. Интерфейс построен на использовании закладок, что упрощает одновременную работу с несколькими парами файлов и папок. Поддержка различных текстовых форматов — Windows, Unix и Mac — делает её универсальной при работе с проектами, созданными в разных средах.
- Программа позволяет сравнивать как отдельные файлы, так и целые директории, включая подкаталоги, с возможностью отображения результатов в виде дерева.
- Реализована функция трёхстороннего сравнения файлов и папок, что особенно полезно при анализе изменений из разных веток разработки.
- Визуальная панель различий отображает несоответствия в двух вертикальных окнах, а карта файлов помогает быстро ориентироваться в объёме изменений.
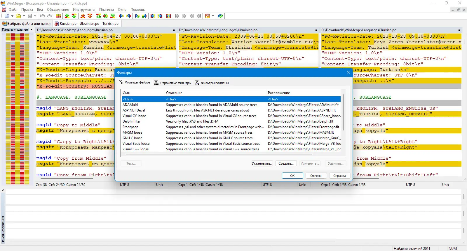
- Поддержка регулярных выражений в фильтрах позволяет точно настраивать, какие файлы включать или исключать из анализа.
- Интеграция с контекстным меню Windows ускоряет доступ к функциям программы прямо из проводника, включая 64-битные системы.
WinMerge эффективно работает как автономное приложение и как внешний инструмент для систем контроля версий.
Как пользоваться WinMerge
Чтобы начать работу с программой, достаточно запустить её и выбрать два файла или папки для сравнения через основное меню или перетаскиванием из проводника. Интерфейс отображает различия в реальном времени, с подсветкой изменённых строк и возможностью перейти к конкретному несоответствию. Режим редактирования встроен в окно сравнения, позволяя вносить правки и объединять изменения с обеих сторон. Работа с конфликтами осуществляется через интуитивно понятные кнопки копирования блоков кода. Для автоматизации используются плагины и поддержка командной строки, что расширяет возможности интеграции в рабочие процессы.
Достоинства и недостатки
Программа сочетает в себе высокую функциональность и простоту использования, что делает её популярной среди технических специалистов. Поддержка Unicode, подсветка синтаксиса, нумерация строк и перенос текста улучшают читаемость кода при сравнении. Возможность обнаруживать перемещённые строки, а не только удалённые и добавленные, повышает точность анализа. Интеграция с 7-Zip позволяет просматривать содержимое архивов без предварительного извлечения. Кроме того, наличие портативной версии делает возможным использование WinMerge с флеш-накопителя без установки.
Плюсы:
- Поддержка различных форматов изображений с возможностью наложения и выделения различий блоками.
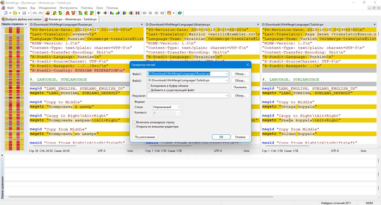
- Генерация патчей в стандартных форматах: Normal, Context и Unified — для последующего применения.
- Локализуемый интерфейс и встроенная документация в формате HTML упрощают освоение.
Минусы:
- Трёхстороннее сравнение папок находится в стадии разработки и может быть нестабильным.
Скачать
Скачать программу можно с официального сайта, где представлены установочные и portable-версии для разных архитектур. Доступны 32-битные, 64-битные и ARM64-сборки, включая версию для текущего пользователя. Архивы имеют высокую степень сжатия, что уменьшает размер дистрибутива. Пользователи могут скачать русскую версию без дополнительных действий — язык интерфейса включён в состав поставки. Процесс установки прост и не требует сложной настройки. Аналоги WinMerge существуют, но редко сочетают такой уровень функциональности с открытой лицензией и кроссплатформенной совместимостью текстовых форматов. Чтобы понять, что это за программа и как сравнивать файлы, достаточно изучить встроенное руководство. Инструкция по использованию доступна онлайн и в локальной версии, а для автоматизации можно использовать командную строку. Скачать WinMerge можно бесплатно, включая поддержку плагинов и интеграцию с системами контроля версий.
| Разработчик: | WinMerge Team |
| Лицензия: | GNU General Public License |
| Язык: | Русский |
| Платформа: | Windows 7, 8.1, 10, 11 x86-x64 (32/64 Bit) |



![Пользовательсткй интерфейс WinMerge 2.16.38 + Portable [Multi Ru]](https://free-soft.site/wp-content/uploads/polzovatelstky-interfeys-winmerge-2.16.38-portable-multi_ru.webp)
![Программный интерфейс WinMerge 2.16.38 + Portable [Multi Ru]](https://free-soft.site/wp-content/uploads/programmnyy-interfeys-winmerge-2.16.38-portable-multi_ru.webp)

![Установка WinMerge 2.16.38 + Portable [Multi Ru]](https://free-soft.site/wp-content/uploads/ustanovka-winmerge-2.16.38-portable-multi_ru.webp)