Exif Pilot — это специализированный инструмент для работы с метаданными изображений, позволяющий просматривать, редактировать и создавать EXIF, GPS, IPTC и XMP-теги. Программа поддерживает широкий спектр графических форматов, включая JPEG, TIFF, PNG, а также RAW-файлы от различных производителей камер. Подходит как для любителей, так и для профессионалов, работающих с цифровой фотографией.
Описание Exif Pilot
Exif Pilot разработан для глубокого анализа и модификации информации, встроенной в изображения. Пользователи могут легко извлекать данные о времени съёмки, геолокации, параметрах камеры и другую техническую информацию. Программа поддерживает не только чтение, но и редактирование метаданных, что особенно полезно при подготовке фотоархивов или корректировке панорамных снимков. Среди ключевых возможностей — работа с Photo Sphere, управление ключевыми словами и настройка тегов Makernote.
- Полная поддержка форматов JPEG, TIFF, PNG, DNG, NEF, PEF, CRW, JP2 с возможностью редактирования метаданных
- Чтение RAW-файлов от Canon, Nikon, Sony, Olympus и других брендов, включая CR2, MRW, ARW, SR2, ORF, RAF
- Импорт и экспорт данных в XML, MS Excel и CSV-файлы для удобного хранения и передачи информации
- Возможность очистки всех метаданных или удаления отдельных тегов EXIF и IPTC
- Редактирование и создание панорамных метаданных, включая метки для сферических изображений
Программа сочетает в себе функциональность и простоту, позволяя точно контролировать содержимое метаданных без необходимости использовать сложные графические пакеты.
Как пользоваться Exif Pilot
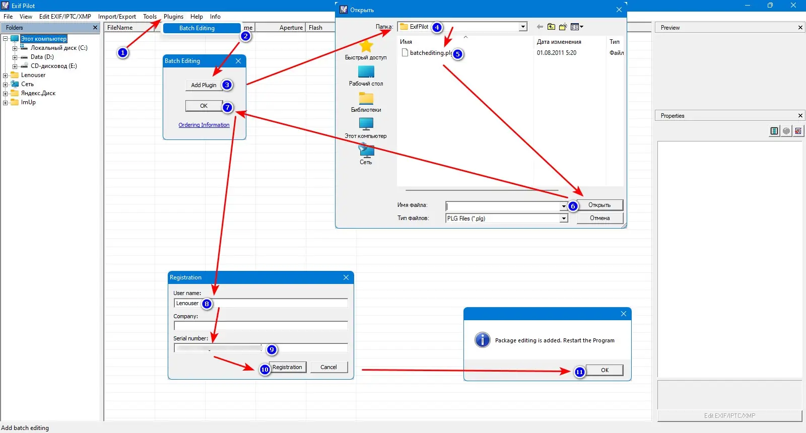
Интерфейс Exif Pilot интуитивно понятен и не требует специальных знаний. После запуска приложения достаточно открыть изображение, чтобы увидеть все доступные теги в удобной структурированной таблице. Редактирование осуществляется прямо в списке — достаточно дважды щёлкнуть по значению и внести изменения. Для массовой обработки доступен платный плагин, расширяющий функционал за счёт пакетного редактирования. Также поддерживается работа через командную строку, что удобно для автоматизации задач.
Достоинства и недостатки
Exif Pilot предлагает мощный набор инструментов при относительно лёгкой нагрузке на систему. Бесплатная версия позволяет выполнять базовые операции, достаточные для большинства пользователей. Поддержка множества форматов и возможность экспорта данных в Excel делают её незаменимой при работе с большими коллекциями изображений. Однако некоторые функции, такие как пакетная обработка, доступны только в платной версии.
Плюсы:
- Работа с широким спектром форматов, включая редкие RAW-типы
- Интерфейс на русском языке, что упрощает освоение
- Поддержка portable-режима для запуска с флешки без установки
Минусы:
- Ограниченное редактирование тегов Makernote и некоторых производитель-специфичных полей
Скачать
Программа доступна в бесплатной и платной версиях. Версия pro скачать на русском включает расширенные функции, в том числе пакетное редактирование и работу через командную строку. Благодаря поддержке portable-формата, её можно использовать на разных компьютерах без установки. Обновления регулярно выпускаются, улучшая совместимость и стабильность.
| Разработчик: | Vicent |
| Лицензия: | Бесплатная версия, Pro — платная |
| Язык: | Русский |
| Платформа: | Windows 7, 8.1, 10, 11 x86-x64 (32/64 Bit) |



![Программный интерфейс Exif Pilot 6.27.2 + Batchplugin [En]](https://free-soft.site/wp-content/uploads/programmnyy-interfeys-exif-pilot-6.27.2-batchplugin-en.webp)

![Установка Exif Pilot 6.27.2 + Batchplugin [En]](https://free-soft.site/wp-content/uploads/ustanovka-exif-pilot-6.27.2-batchplugin-en.webp)