Exif Pilot — это специализированный инструмент для работы с метаданными изображений, позволяющий просматривать, редактировать и создавать EXIF, GPS, IPTC и XMP данные в графических файлах. Программа поддерживает широкий спектр форматов, включая JPEG, TIFF, PNG и RAW-файлы, обеспечивая детальный контроль над информацией, хранящейся в фотографиях. Подходит как для любителей, так и для профессионалов, работающих с цифровой графикой.
Описание Exif Pilot
Exif Pilot — это мощный редактор метаданных, ориентированный на обработку технической информации, встроенной в изображения. Программа позволяет не только просматривать EXIF-теги, но и изменять их, добавлять новые или удалять ненужные. Особенно полезной функцией является поддержка панорамных сферических изображений, где можно настраивать метаданные Photo Sphere для корректного отображения в сервисах вроде Google Street View.
- Полноценное чтение и редактирование EXIF, GPS, IPTC и XMP тегов в популярных графических форматах.
- Поддержка импорта и экспорта данных в XML, CSV и MS Excel, что упрощает массовую обработку и архивирование информации.
- Возможность очистки всех метаданных или выборочного удаления тегов для защиты приватности.
- Редактирование части тегов Makernote, специфичных для производителей камер, что расширяет функционал при работе с профессиональным оборудованием.
- Гибкое управление ключевыми словами и описаниями, включая их добавление, изменение и удаление.
Программа совместима с форматами, используемыми в профессиональной фотографии, включая DNG, NEF, CR2, ARW и другие, обеспечивая стабильную работу с высококачественными снимками.
Как пользоваться Exif Pilot
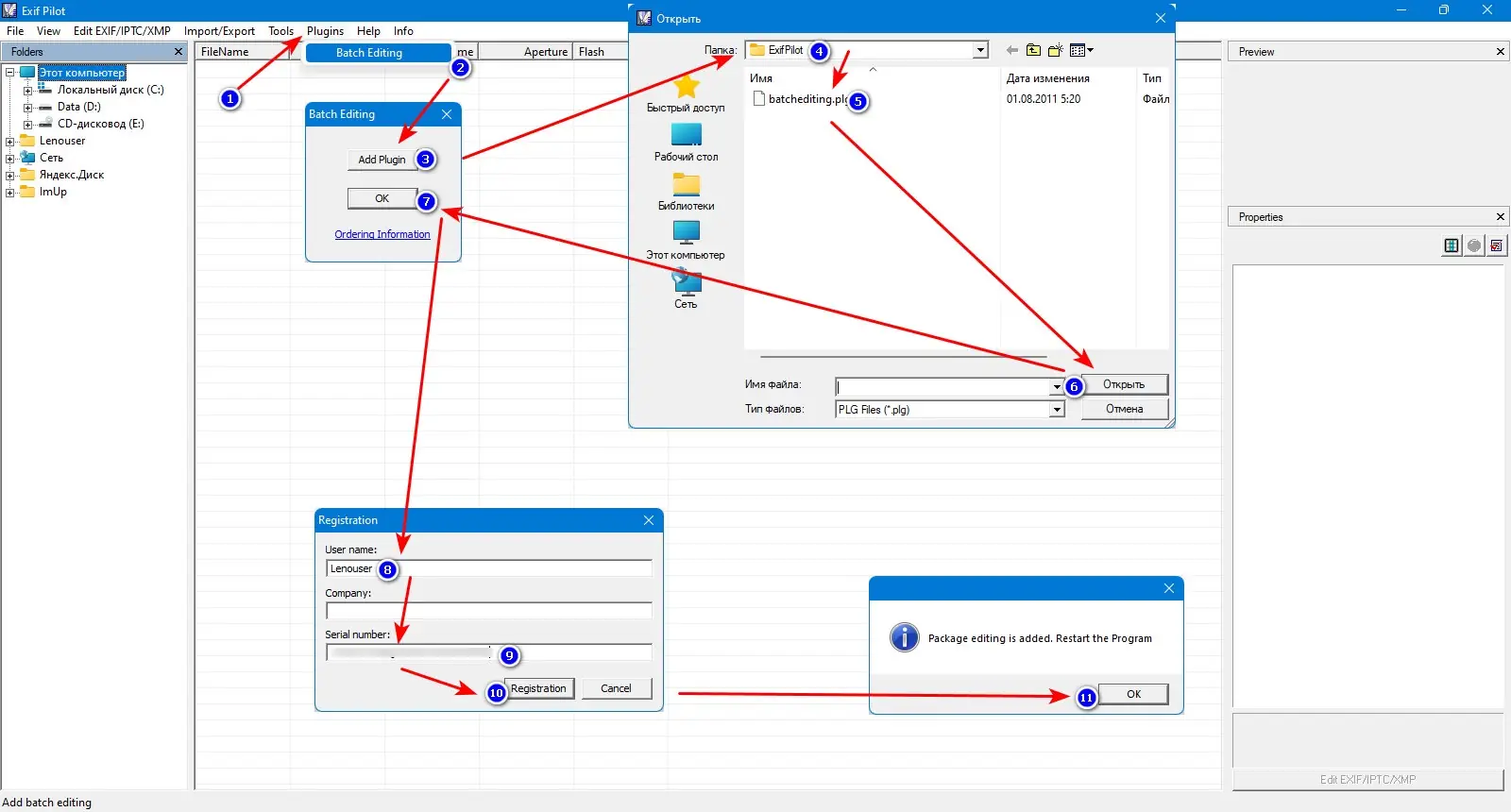
Работа с Exif Pilot интуитивно понятна и не требует глубоких технических знаний. После открытия изображения пользователь видит структурированный список всех доступных метаданных, сгруппированных по категориям: камера, настройки съёмки, геолокация, авторские данные и другие. Редактирование осуществляется через двойной клик по нужному полю, где можно ввести новое значение или удалить существующее. Для массовой обработки доступен pro скачать на русском с расширенными возможностями через платный плагин.
Достоинства и недостатки
Exif Pilot предлагает широкий функционал при относительно простом интерфейсе, что делает его удобным инструментом для повседневной работы с фотографиями. Бесплатная версия уже включает базовые операции, достаточные для большинства задач, связанных с метаданными. Однако полный потенциал раскрывается только при использовании платных расширений, особенно при работе с большими коллекциями изображений.
Плюсы:
- Поддержка множества графических форматов, включая редкие RAW-типы и PSD.
- Наличие portable-версии, позволяющей запускать программу с флеш-накопителя без установки.
- Высокая точность при редактировании геолокационных данных и тегов, связанных с авторством и лицензированием.
Минусы:
- Ограниченная поддержка редактирования тегов Makernote, что может быть критично при работе с проприетарными данными камер.
Скачать
Программа доступна для загрузки в различных версиях, включая бесплатную и pro-модификацию с расширенными возможностями. Пользователям, предпочитающим мобильность, подойдёт portable сборка, не требующая инсталляции. Интерфейс полностью на русском языке, что упрощает освоение функций без необходимости перевода. Также реализована поддержка командной строки, полезная для автоматизации процессов.
| Разработчик: | VicMan Software |
| Лицензия: | Условно-бесплатная |
| Язык: | Русский |
| Платформа: | Windows 7, 8.1, 10, 11 x86-x64 (32/64 Bit) |



![Программный интерфейс Exif Pilot 6.26 + Batchplugin [En]](https://free-soft.site/wp-content/uploads/programmnyy-interfeys-exif-pilot-6.26-batchplugin-en.webp)

![Установка Exif Pilot 6.26 + Batchplugin [En]](https://free-soft.site/wp-content/uploads/ustanovka-exif-pilot-6.26-batchplugin-en.webp)