USB Device Tree Viewer — это компактная портативная утилита для детального анализа подключённых USB-устройств, хабов и портов. Программа отображает структуру подключения в виде наглядного древовидного списка с расширенной информацией, включая данные от Диспетчера устройств, буквы дисков, COM-порты и параметры дескрипторов. Интерфейс позволяет быстро находить нужные устройства даже в сложных конфигурациях, а встроенные инструменты обеспечивают управление подключением и безопасное извлечение.
Описание USB Device Tree Viewer
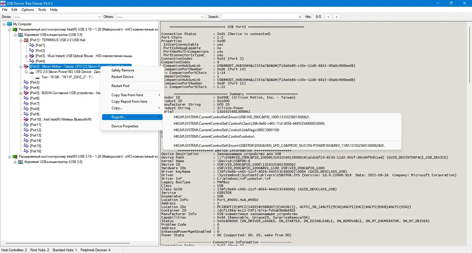
Программа построена на основе исходного кода USBView из Windows Driver Kit, но значительно улучшена и адаптирована для удобства конечного пользователя. В отличие от стандартных средств Windows, USB Device Tree Viewer предоставляет более полную информацию о топологии USB-подключений, включая иерархию хост-контроллеров, хабов и конечных устройств. Каждый элемент отображается с иконкой и подробными атрибутами, что позволяет быстро идентифицировать подключённое оборудование. Утилита поддерживает асинхронное обновление данных, что исключает потерю текущего выбора при изменении конфигурации устройств.
- Отображение структуры USB-подключений в виде дерева с возможностью раскрытия вложенных узлов
- Показ дополнительных сведений из Диспетчера устройств, включая дочерние компоненты и статус подключения
- Поддержка отображения букв дисков и номеров COM-портов для соответствующих устройств
- Возможность безопасного извлечения устройств и перезапуска портов с правами администратора
- Настройка внешнего вида интерфейса: выбор шрифта и цвета фона правой панели
Программа оптимизирована для быстрой работы и не запрашивает данные с устройств до их выбора, что снижает нагрузку на систему.
Как пользоваться USB Device Tree Viewer
Использование утилиты не требует установки и доступно сразу после запуска. Интерфейс разделён на две части: слева — древовидная структура подключённых устройств, справа — панель с детальной информацией. При выборе любого элемента отображаются его свойства, включая идентификаторы, дескрипторы, параметры питания и другую техническую информацию. Для поиска конкретного устройства можно воспользоваться строкой поиска, активируемой сочетанием клавиш Alt+S, или списками переходов по дискам и другим категориям. Через контекстное меню доступны действия: перезагрузка устройства, безопасное извлечение, открытие свойств в системе или редакторе реестра. Панель инструментов и настраиваемые сочетания клавиш ускоряют навигацию и повседневное использование.
Достоинства и недостатки
USB Device Tree Viewer предлагает широкий функционал при минимальных требованиях к системе. Утилита не оставляет следов в системе, работает в портативном режиме и сохраняет своё окно и настройки между сеансами. Поддержка XML-отчётов позволяет экспортировать данные для последующего анализа, а возможность копировать полный снимок дерева в буфер обмена удобна для документирования конфигураций. Программа интегрируется с визуальными темами Windows, но при необходимости может отключить это поведение для совместимости. Несмотря на большую функциональность, некоторые действия, такие как перезапуск порта, зависят от используемого драйвера и версии ОС, что ограничивает их доступность в более старых системах.
Плюсы:
- Высокая детализация информации о подключённых USB-устройствах и их иерархии
- Поддержка портативного режима и отсутствие необходимости в установке
- Наличие инструментов для безопасного извлечения и диагностики подключения
Минусы:
- Частичная недоступность функций перезапуска порта в системах до Windows 8 из-за ограничений драйверов
Скачать
Программа доступна для использования на различных версиях Windows, включая 7, 8.1, 10 и 11, как в 32-, так и в 64-битном исполнении. Русский интерфейс поддерживается изначально, что делает работу с утилитой удобной для русскоязычных пользователей. Скачать portable-версию можно без установки, что особенно полезно для диагностики на чужих или заражённых системах. Официальный сайт предоставляет актуальные сборки с подробной документацией и changelog. Чтобы получить последнюю версию, достаточно перейти на страницу и выполнить загрузку.
| Разработчик: | Не указан |
| Лицензия: | Бесплатно |
| Язык: | Русский |
| Платформа: | Windows 7, 8.1, 10, 11 x86-x64 (32/64 Bit) |


![Программный интерфейс USB Device Tree Viewer 4.4.3.0 Portable [En]](https://free-soft.site/wp-content/uploads/programmnyy-interfeys-usb-device-tree-viewer-4.4.3.0-portable-en.webp)

![Установка USB Device Tree Viewer 4.4.3.0 Portable [En]](https://free-soft.site/wp-content/uploads/ustanovka-usb-device-tree-viewer-4.4.3.0-portable-en.webp)