USB Device Tree Viewer — это легковесная портативная утилита для детального анализа подключённых USB-устройств, хабов и портов с помощью наглядного древовидного интерфейса. Программа предоставляет расширенную информацию о каждом устройстве, включая данные от диспетчера устройств Windows, буквы дисков, COM-порты и поддержку безопасного извлечения. Инструмент идеально подходит для диагностики, администрирования и анализа сложных конфигураций USB в системе.
Описание USB Device Tree Viewer
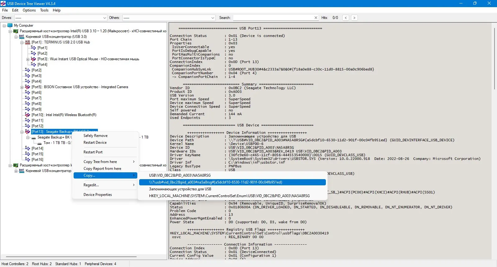
USB Device Tree Viewer построен на основе исходного кода демонстрационной утилиты USBView от Microsoft, но значительно превосходит оригинальный инструмент по функциональности и удобству. В отличие от стандартных средств операционной системы, приложение отображает структуру USB-подключений в виде иерархического дерева, что упрощает навигацию по множеству устройств и хабов. Каждый элемент дерева сопровождается подробной информацией на правой панели, включая технические параметры, идентификаторы, классы устройств и статус подключения.
- отображение USB-устройств в виде наглядного дерева с возможностью раскрытия вложенных хабов и портов
- показ дополнительных сведений от диспетчера устройств, включая дочерние компоненты и виртуальные устройства
- поддержка отображения букв дисков и номеров COM-портов для соответствующих устройств
- возможность безопасного извлечения, перезапуска устройств и портов при наличии прав администратора
- настройка внешнего вида: выбор шрифта и цвета фона правой панели для удобства восприятия данных
Программа работает асинхронно — обновление списка устройств не сбрасывает текущий выбор, что особенно удобно при анализе динамических изменений в конфигурации USB.
Как пользоваться USB Device Tree Viewer
Использование USB Device Tree Viewer не требует установки и доступно сразу после запуска. Интерфейс разделён на две части: слева — древовидная структура подключённых устройств, справа — панель с детальной информацией. При подключении или отключении USB-устройства узел дерева подсвечивается, что позволяет быстро выявить изменения. Для просмотра свойств достаточно выбрать устройство, после чего в правой части отобразятся все доступные данные, включая дескрипторы, идентификаторы и параметры драйверов. Через контекстное меню можно выполнить безопасное извлечение, перезапуск устройства или открыть стандартный диалог свойств в системе. Также доступна функция копирования текста простым выделением, что удобно при составлении отчётов.
Достоинства и недостатки
Программа сочетает в себе высокую производительность, расширенные возможности диагностики и гибкость настройки. Благодаря оптимизации сбора данных, USB Device Tree Viewer быстро строит дерево устройств, а фоновая подгрузка дескрипторов предотвращает зависания при работе с активными устройствами. Поддержка XML-отчётов, экспорт скриншотов в буфер обмена и навигационные списки упрощают анализ сложных конфигураций. Однако некоторые функции, такие как перезагрузка порта или безопасное извлечение, требуют прав администратора и могут быть ограничены в зависимости от версии Windows и используемых драйверов.
Плюсы:
- высокая скорость отображения и обновления информации без потери фокуса
- поддержка портативного режима и сохранение позиции окна между сеансами
- расширенные возможности диагностики: отображение COM-портов, букв дисков, дескрипторов и данных реестра
Минусы:
- ограниченная совместимость некоторых функций с более старыми версиями Windows, особенно в части перезагрузки портов
Скачать
USB Device Tree Viewer доступен в портативной версии, не требует установки и может использоваться с флеш-накопителя. Программа поддерживает русский язык интерфейса и совместима с современными версиями Windows. Чтобы скачать portable сборку, достаточно найти актуальную версию на проверенном ресурсе. Официальный сайт разработчика предоставляет полную документацию и исходные материалы. Утилита регулярно обновляется, включая улучшения совместимости, новые функции экспорта и расширенный анализ устройств. Благодаря своей надёжности и открытости, она остаётся популярным выбором среди специалистов по системной диагностике.
| Разработчик: | NirSoft |
| Лицензия: | Бесплатно |
| Язык: | Русский |
| Платформа: | Windows 7, 8.1, 10, 11 x86-x64 (32/64 Bit) |


![Программный интерфейс USB Device Tree Viewer 4.3.4.0 Portable [En]](https://free-soft.site/wp-content/uploads/programmnyy-interfeys-usb-device-tree-viewer-4.3.4.0-portable-en.webp)

![Установка USB Device Tree Viewer 4.3.4.0 Portable [En]](https://free-soft.site/wp-content/uploads/ustanovka-usb-device-tree-viewer-4.3.4.0-portable-en.webp)