USB Device Tree Viewer — это компактная утилита для детального анализа подключённых USB-устройств, хабов и портов с помощью наглядного древовидного интерфейса. Программа отображает полную иерархию подключения, включая сведения о дисках, COM-портах, буквах томов и состоянии устройств, а также позволяет безопасно извлекать накопители и управлять конфигурацией через контекстное меню. Информация обновляется без сброса текущего выбора, что удобно при работе с разветвлённой структурой. Поддержка копирования данных, настройка отображения и сохранение отчётов делают инструмент незаменимым для диагностики и администрирования USB-инфраструктуры.
Описание USB Device Tree Viewer
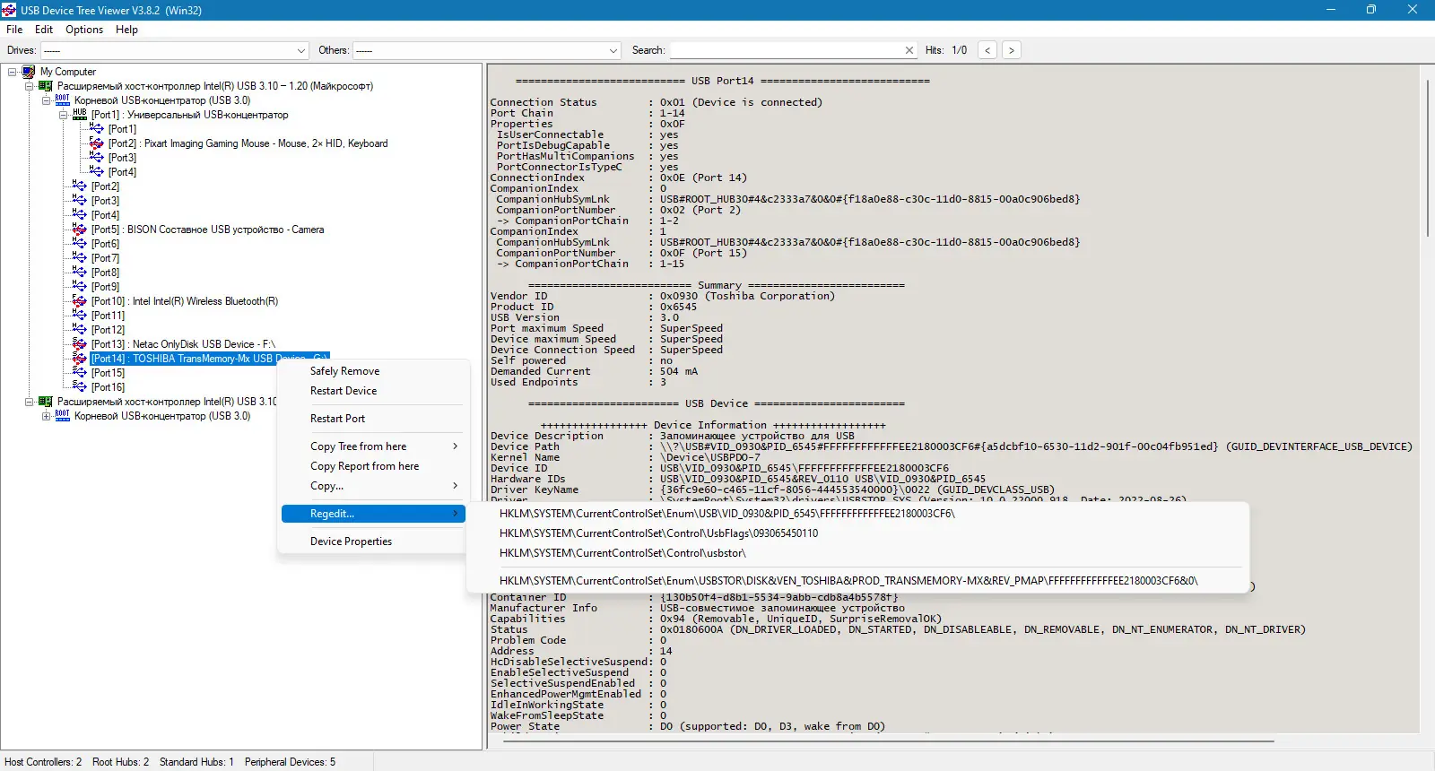
USB Device Tree Viewer предоставляет детализированное представление всей USB-иерархии компьютера, включая хост-контроллеры, корневые хабы, подключённые устройства и их дочерние компоненты. В отличие от стандартных средств Windows, программа использует расширенное древовидное отображение, где каждый элемент соответствует конкретному порту или устройству. Это позволяет быстро находить нужное соединение даже в сложных конфигурациях с множеством вложенных хабов. Утилита отображает не только базовые параметры, такие как идентификаторы производителя и устройства, но и дополнительные данные — буквы дисков, номера COM-портов, состояние питания, режимы скорости передачи и коды проблем устройств.
- Отображение полной иерархии USB-устройств в виде дерева с возможностью раскрытия вложенных узлов
- Показ информации о дисках, COM-портах, версиях USB и текущем состоянии подключения
- Поддержка безопасного извлечения устройств и перезапуска портов с правами администратора
- Автоматическое обновление дерева без потери текущего выделения элементов
- Экспорт данных в текстовый и XML-форматы для анализа и отчётов
Программа основана на исходном коде Microsoft USBView, но значительно расширена за счёт дополнительных функций и улучшенного интерфейса.
Как пользоваться USB Device Tree Viewer
После запуска приложение автоматически сканирует все USB-контроллеры и строит дерево подключений в левой панели. При выборе любого узла в правой части отображается подробная информация, включая дескрипторы, параметры питания, скорость передачи и сведения из диспетчера устройств. Для поиска конкретного устройства можно использовать встроенную функцию поиска по идентификатору, букве диска или названию тома. Контекстное меню, вызываемое правой кнопкой мыши, предоставляет доступ к операциям: безопасное извлечение, перезапуск устройства или порта, открытие свойств в системной утилите и переход к ключам реестра. Через настройки можно изменить шрифт и цвет фона правой панели, включить режим «всегда сверху» и настроить поведение отображения узлов.
Достоинства и недостатки
USB Device Tree Viewer сочетает в себе высокую функциональность и минимальные системные требования. Программа не требует установки, работает в портативном режиме и совместима с широким спектром версий Windows. Асинхронное обновление данных позволяет отслеживать изменения в реальном времени без перезагрузки дерева. Поддержка XML-отчётов, копирование данных в буфер обмена и возможность переименования узлов значительно расширяют возможности диагностики. Однако некоторые функции, такие как перезапуск порта или безопасное извлечение, требуют прав администратора и могут не поддерживаться на устаревших системах. Также наблюдаются ограничения при работе с дескрипторами HID-устройств на старых версиях ОС.
Плюсы:
- Наглядное древовидное представление всей USB-иерархии с поддержкой сложных конфигураций
- Расширенная диагностика: отображение дескрипторов, COM-портов, букв дисков, режимов скорости и кодов ошибок
- Портативность, отсутствие необходимости в установке и низкое потребление ресурсов
Минусы:
- Некоторые функции недоступны без прав администратора или на устаревших системах
Скачать
USB Device Tree Viewer доступен для бесплатного использования и может быть запущен как с флеш-накопителя, так и с локального диска. Программа регулярно обновляется, поддерживает современные интерфейсы и совместима с Windows 7 и новее. Благодаря открытому исходному коду и активной разработке, утилита продолжает развиваться, добавляя поддержку новых функций и исправляя выявленные ошибки. Подходит для системных администраторов, разработчиков драйверов и пользователей, которым необходим глубокий анализ подключённых устройств.
| Разработчик: | Uwe Sieber |
| Лицензия: | Бесплатная (freeware) |
| Язык: | Русский |
| Платформа: | Windows 7, 8.1, 10, 11 x86-x64 (32/64 Bit) |


![Программный интерфейс USB Device Tree Viewer 3.8.2.0 Portable [En]](https://free-soft.site/wp-content/uploads/programmnyy-interfeys-usb-device-tree-viewer-3.8.2.0-portable-en.webp)

![Установка USB Device Tree Viewer 3.8.2.0 Portable [En]](https://free-soft.site/wp-content/uploads/ustanovka-usb-device-tree-viewer-3.8.2.0-portable-en.webp)