RisohEditor — это бесплатный редактор ресурсов для платформы Win32, разработанный Katayama Hirofumi MZ. Программа предназначена для эффективной работы с ресурсами в исполняемых файлах и библиотеках, позволяя изменять, извлекать и управлять различными типами данных.
Что это за программа?
Редактор RisohEditor создан как инструмент для профессионалов и энтузиастов, занимающихся модификацией или созданием программного обеспечения под Windows. Он поддерживает широкий спектр операций с ресурсами, включая диалоговые окна, значки, курсоры, строки и таблицы сообщений. Его функциональность охватывает как стандартные задачи, так и более сложные манипуляции с бинарными данными.
- Обладает высокой масштабируемостью и стабильностью при обработке файлов различных размеров.
- Имеет открытый исходный код, что позволяет разработчикам адаптировать его под свои нужды.
- Полностью поддерживает Юникод, обеспечивая корректную работу с многоязычными ресурсами.
- Способен читать заголовочные файлы resource.h, что упрощает навигацию по идентификаторам ресурсов.
- Предоставляет графический режим редактирования, позволяя визуально настраивать интерфейсные элементы.
Программа совместима с Visual C++, экспортированные ресурсы можно напрямую использовать в проектах среды разработки.
Работа с RisohEditor
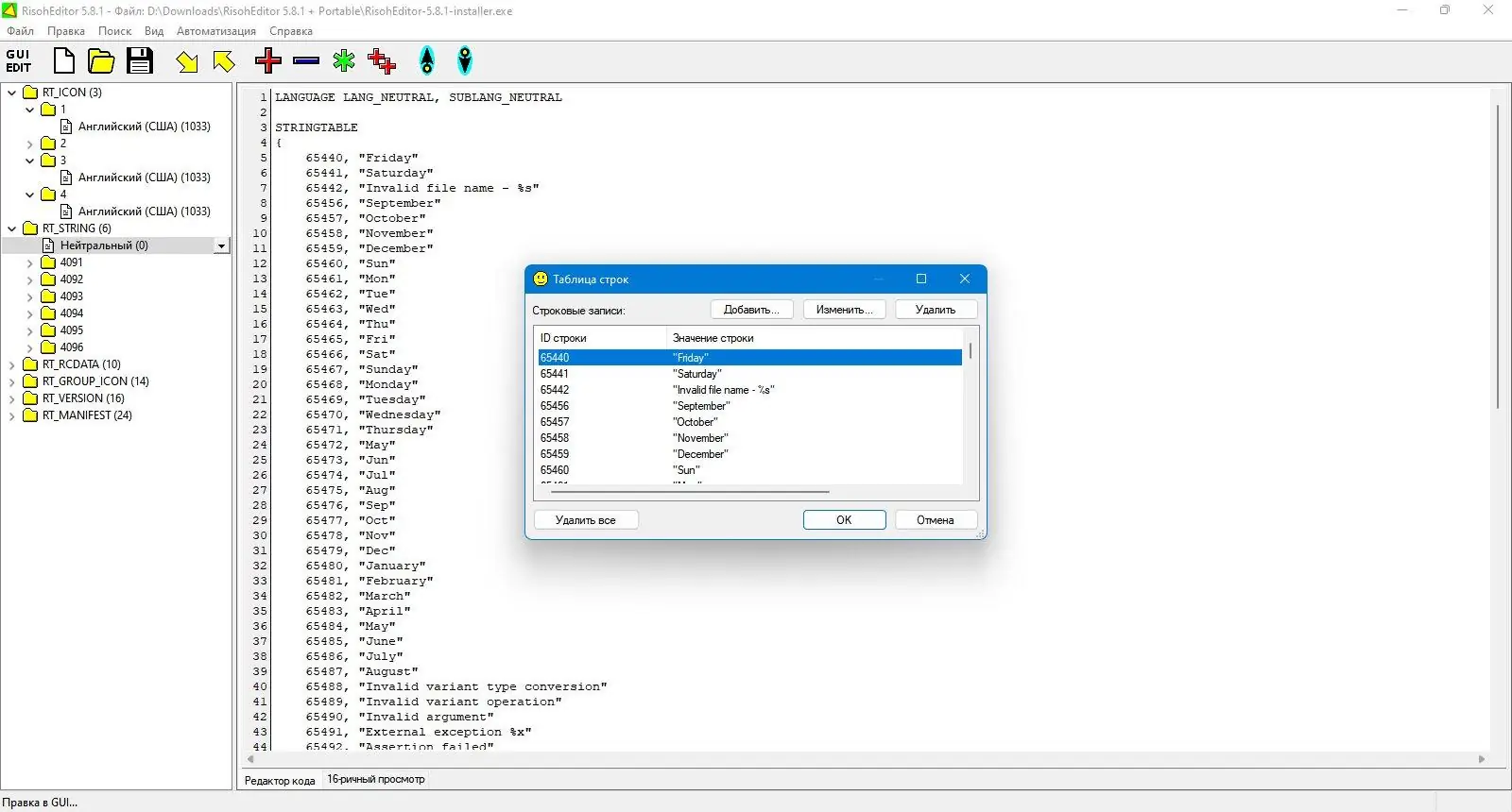
Использование RisohEditor начинается с открытия файла EXE, DLL, RC или RES. После загрузки программа анализирует структуру ресурсов и предоставляет доступ к каждому элементу через интуитивно понятное древовидное меню. Пользователь может редактировать диалоги, изменять значки, добавлять новые строки или клонировать существующие ресурсы. Для каждого типа данных предусмотрены специализированные инструменты: например, при работе с меню можно перетаскивать пункты, а при редактировании строк — применять фильтры по языкам. Интерфейс переведён на несколько языков, включая русский, английский, китайский, итальянский и японский, что делает использование удобным для международной аудитории. Поддержка библиотек классов окон расширяет возможности при создании сложных интерфейсов. Все изменения можно сохранять обратно в оригинальный файл или экспортировать в отдельные компоненты.
Сильные и слабые стороны
RisohEditor сочетает мощный функционал с простотой использования, особенно ценится среди разработчиков, работающих с легаси-проектами. Его гибкость и стабильность делают его надёжным выбором для редактирования системных и сторонних приложений.
Достоинства:
- Высокая производительность при работе с большими объёмами ресурсов.
- Графическая поддержка редактирования интерфейса без необходимости ручного кодирования.
- Возможность запуска в портативном режиме без установки на компьютер.
Недостатки:
- Интерфейс, несмотря на локализацию, может показаться сложным для новичков из-за обилия технических деталей.
Скачать RisohEditor
Программа распространяется бесплатно и доступна в портативной версии, которая не требует инсталляции и может работать с любого USB-носителя. Архив имеет высокую степень сжатия и сопровождается контрольными суммами для проверки целостности. Версия RisohEditor-5.8.1-portable.zip поставляется с хешами MD5, SHA-1 и SHA-256 для надёжной идентификации файла. Это обеспечивает защиту от повреждений и несанкционированных изменений. Поддержка актуальных версий Windows позволяет использовать редактор на современных системах без ограничений.
| Автор: | Katayama Hirofumi MZ |
| Стоимость: | Бесплатно |
| Локализация: | Русский |
| Операционная система: | Windows 7, 8.1, 10, 11 x86-x64 (32/64 Bit) |



![Пользовательсткй интерфейс RisohEditor 5.8.1 + Portable [Multi Ru]](https://free-soft.site/wp-content/uploads/polzovatelstky-interfeys-risoheditor-5.8.1-portable-multi_ru.webp)
![Программный интерфейс RisohEditor 5.8.1 + Portable [Multi Ru]](https://free-soft.site/wp-content/uploads/programmnyy-interfeys-risoheditor-5.8.1-portable-multi_ru.webp)

![Установка RisohEditor 5.8.1 + Portable [Multi Ru]](https://free-soft.site/wp-content/uploads/ustanovka-risoheditor-5.8.1-portable-multi_ru.webp)