Free Hex Editor Neo — это мощный инструмент для работы с бинарными и шестнадцатеричными файлами под операционной системой Windows. Программа предоставляет широкий набор функций для редактирования, анализа и модификации данных, включая поддержку больших файлов и гибкие настройки интерфейса. Она подходит как для опытных разработчиков, так и для пользователей, изучающих структуру файлов на низком уровне.
Что это за программа?
Free Hex Editor Neo предназначен для глубокого анализа и редактирования файлов в шестнадцатеричном формате. Он позволяет просматривать содержимое файлов на уровне байтов, что особенно полезно при отладке программ, восстановлении данных или работе с повреждёнными файлами. Интерфейс приложения многооконный, что обеспечивает удобство одновременной работы с несколькими файлами.
- Поддержка файлов любого размера, ограниченного только возможностями файловой системы.
- Режимы вставки и перезаписи с возможностью отмены действий.
- Расширенные функции поиска и замены в шестнадцатеричном, десятичном, восьмеричном и двоичном форматах.
- Группировка данных по байтам, словам, двойным словам и другим типам.
- Импорт и экспорт данных, а также обмен через буфер обмена с другими приложениями.
Программа сочетает высокую производительность и богатый функционал, оставаясь при этом полностью бесплатной.
Работа с Free Hex Editor Neo
Использование Free Hex Editor Neo не требует глубоких знаний, хотя для эффективной работы полезно понимать основы шестнадцатеричной системы и структуры бинарных данных. После открытия файла отображается его содержимое в виде таблицы с адресами, шестнадцатеричными значениями и символьным представлением. Пользователь может выделять участки данных, копировать, вставлять, удалять или заполнять их заданными значениями.
Сильные и слабые стороны
Программа демонстрирует высокую эффективность при работе с большими объёмами данных. Благодаря оптимизированному движку, редактирование происходит мгновенно, без задержек даже при работе с файлами размером в несколько гигабайт. Интерфейс легко настраивается: доступны различные цветовые схемы, скины и пользовательские макеты. Также реализована поддержка портативного режима, что позволяет запускать редактор с флеш-накопителя без установки.
Достоинства:
- Высокая скорость обработки данных независимо от объёма.
- Наличие портативной версии и возможность установки в режиме portable.
- Гибкие опции форматирования, поиска и замены данных.
Недостатки:
- Для новичков интерфейс может показаться перегруженным.
Скачать Free Hex Editor Neo
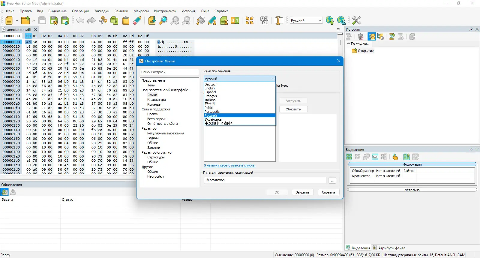
Установка программы проста и не требует сложных настроек. После запуска установщика можно выбрать режим установки, включая возможность создания портативной версии. Для локализации на русский язык необходимо скопировать файлы из папки Localization в соответствующий каталог в AppData или воспользоваться встроенным апплетом для онлайн-установки языков. Поддержка различных языков делает программу доступной для пользователей из разных стран.
| Автор: | HHD Software |
| Стоимость: | Бесплатно |
| Локализация: | Русский |
| Операционная система: | Windows 7, 8.1, 10, 11 x86-x64 (32/64 Bit) |



![Программный интерфейс Free Hex Editor Neo 7.37.00.8578 + Portable [Multi Ru]](https://free-soft.site/wp-content/uploads/programmnyy-interfeys-free-hex-editor-neo-7.37.00.8578-portable-multi_ru.webp)

![Установка Free Hex Editor Neo 7.37.00.8578 + Portable [Multi Ru]](https://free-soft.site/wp-content/uploads/ustanovka-free-hex-editor-neo-7.37.00.8578-portable-multi_ru.webp)