Простой и легковесный firewall для Windows, работающий на базе встроенной платформы фильтрации, позволяющий контролировать сетевую активность приложений через белый или черный список. Программа не требует установки, поддерживает логирование, блокировку телеметрии и работает с современными компонентами системы, включая WSL и приложения из Microsoft Store. Это эффективное решение для тех, кто ищет надежный способ защитить свою систему без лишней нагрузки на ресурсы.
Описание simplewall
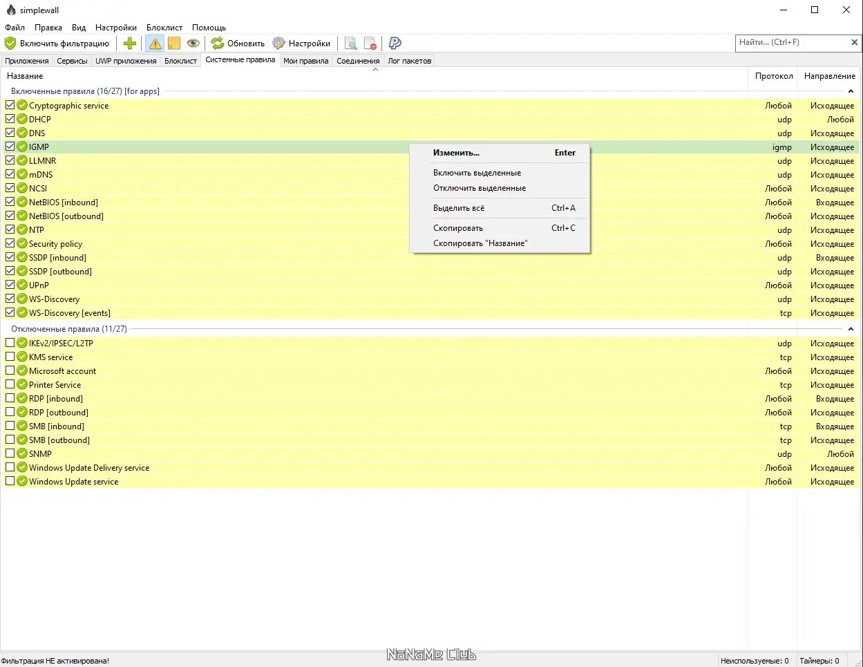
Программа представляет собой компактный сетевой экран, разработанный для операционных систем семейства windows. Она использует встроенные возможности Windows Filtering Platform, что позволяет ей интегрироваться на системном уровне без необходимости установки драйверов или сторонних компонентов. Работа реализована через гибкое управление правилами фильтрации, что делает её подходящим решением как для новичков, так и для продвинутых пользователей.
- Поддержка режимов фильтрации по белому и черному списку для точного контроля доступа приложений к сети
- Встроенный механизм блокировки телеметрии Windows, повышающий приватность пользователя
- Подробные логи сброшенных и разрешённых сетевых пакетов, доступные начиная с Windows 7 и 8 соответственно
- Полная совместимость с приложениями из Магазина Windows, службами ОС и подсистемой Windows для Linux
- Наличие редактора правил, позволяющего создавать пользовательские фильтры под конкретные задачи
Прозрачность и открытость кода обеспечивают высокий уровень доверия к безопасности приложения
Как пользоваться simplewall
После запуска программа отображает список всех приложений, имеющих сетевую активность. Пользователь может вручную разрешать или блокировать соединения, а также настраивать поведение по умолчанию — например, запрещать всё, кроме разрешённых приложений (режим белого списка), либо разрешать всё, кроме указанных (режим чёрного). Через редактор правил можно задавать фильтры по IP-адресам, портам, протоколам и другим параметрам. Логи событий сохраняются в файл, что удобно для аудита и диагностики сетевых проблем. Поддержка ipv6 позволяет контролировать трафик в современных сетях без ограничений.
Достоинства и недостатки
Программа сочетает в себе минимальное потребление системных ресурсов и широкие функциональные возможности. Её интерфейс интуитивно понятен, а настройки доступны без необходимости углубленных знаний сетевой безопасности. При этом она предоставляет продвинутым пользователям инструменты для детального контроля, включая поддержку служб и WSL. Однако отсутствие мобильной версии, в частности для андроид, ограничивает её использование в гибридных средах.
Плюсы:
- Бесплатная и с открытым исходным кодом, доступным на github, что гарантирует прозрачность и безопасность
- Низкое потребление памяти и CPU, подходит для слабых систем
- Наличие portable версии, позволяющей запускать фаервол с флешки без установки
Минусы:
- Отсутствие версии для мобильных платформ, таких как Android
Скачать
Чтобы установить простой и эффективный firewall, достаточно перейти на официальный сайт разработчика и скачать актуальную версию. Процесс получения программы прозрачен — все сборки сопровождаются контрольными хэшами, что подтверждает их подлинность. Это действительно то, что нужно, если вы задаётесь вопросом, что это за программа, способная защитить систему без излишней сложности. Версия portable особенно удобна для использования на чужих компьютерах или в тестовых средах. Для удобства пользователей распространение осуществляется напрямую с github, что исключает сторонние источники. Чтобы гарантировать безопасность, всегда рекомендуется скачать с официального сайта или доверенного репозитория.
| Разработчик: | Henry++ |
| Лицензия: | Бесплатно (GPLv3) |
| Язык: | Русский |
| Платформа: | Windows 7, 8.1, 10, 11 x86-x64 (32/64 Bit) |



![Программный интерфейс simplewall 3.7.2 + Portable [Multi Ru]](https://free-soft.site/wp-content/uploads/programmnyy-interfeys-simplewall-3.7.2-portable-multi_ru.webp)

![Установка simplewall 3.7.2 + Portable [Multi Ru]](https://free-soft.site/wp-content/uploads/ustanovka-simplewall-3.7.2-portable-multi_ru.webp)